1548x
001883
2024-07-17

Расчёт балочной лестницы по AISC 360-22 в RFEM 6

Плитная балка является экономичным выбором для строительства на длинные пролеты. Стальная балка I-сечения обычно имеет глубокую стенку, чтобы максимизировать ее способность к сдвигу и разделение полок, но тонкую стенку для минимизации собственного веса. Из-за большого отношения высоты к толщине стенки (h/tw) поперечные ребра жесткости могут потребоваться для усиления тонкостенной стенки.

В RFEM 6 опция «Поперечные ребра жесткости элемента» может быть использована для добавления необходимых ребер жесткости вдоль длины элемента. Увеличенная прочность на сдвиг от ребра жесткости может быть учтена в Steel Design add-on.

Раздел G2 "Элементы I-образного сечения и каналы" по AISC [1] организован в четыре секции:

  • G2.1 Прочность на сдвиг стенок без действия поля напряжения
  • G2.2 Прочность на сдвиг внутренних панелей стенок с a / h ≤ 3 с учетом действия поля напряжения
  • G2.3 Прочность на сдвиг конечных панелей стенок с a / h ≤ 3 с учетом действия поля напряжения
  • G2.4 Поперечные ребра жесткости

Что такое действие поля напряжения?

Действие поля напряжения (TFA) — это явление, при котором стенка балочной фермы спроектирована так, чтобы иметь значительную прочность после потери устойчивости. В состоянии после потери устойчивости стенка все еще способна выдерживать приложенную нагрузку через натяжение.

В предыдущих изданиях AISC действие поля напряжения могло учитываться только для внутренних панелей стенок, когда a/h не превышает 3,0, где a — это чистое расстояние между ребрами жесткости, а h — чистое расстояние между фланцами.

В издании AISC 2022 действие поля частичного напряжения также может быть учтено для конечных панелей стенок. На основе последних результатах тестирования и конечного элемента моделирования показано, что действие поля напряжения может действительно развиваться, формируя пластические шарниры во фланцах и опертых на опорах ребрах жесткости (Комментарий AISC) [1].

Пример

Примеры G.8A и G.8B из AISC 2022 Design Examples [2] представлены для сравнения прочности на сдвиг, полученной из модели RFEM. Балка длиной 56 футов, глубиной 3 фута, с толщиной фланцев 1,5 дюйма х шириной 16 дюймов и толщиной стенки 5/16 дюйма. Сжатая полка постоянно поддерживается, что позволяет деактивировать проверку бокового крутильного изгиба (LTB) в программе.

Составная балка может быть создана с использованием типа сечения «Параметрическое — тонкостенное» и типа производства «Сварное».

1) Проверьте, требуются ли поперечные ребра жесткости по разделу AISC G2.4

Поперечные ребра жесткости не требуются, если выполнено одно из следующих условий.

  • h / tw меньше, чем 2.54 √(E / Fy)

33.0 дюйма / 0.3125 дюйма = 105.6 больше, чем 2.54*√(29,000 ksi / 50 ksi) = 61.2

  • Необходимая прочность на сдвиг меньше доступной прочности.

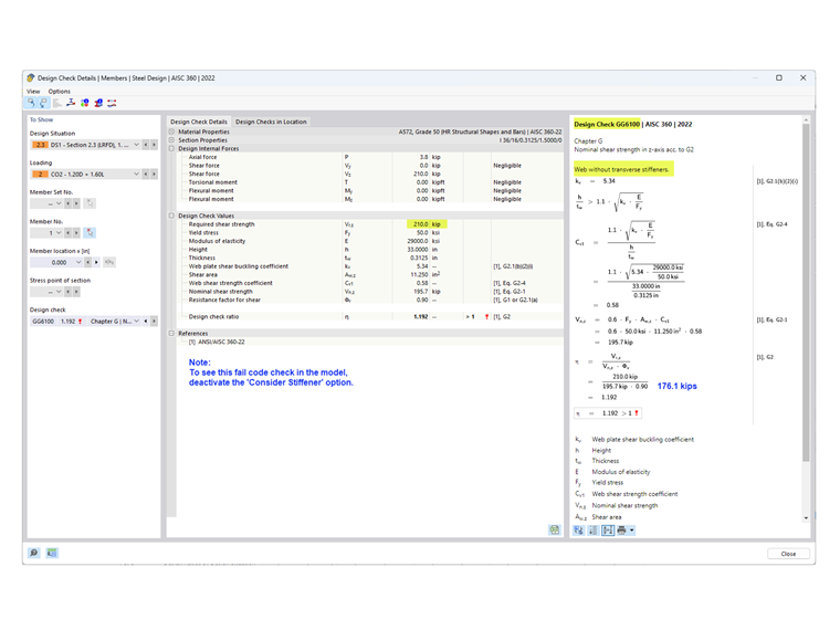
Как показано в Design Check GG6100, необходимая прочность на сдвиг (210.0 кипсов) больше доступной прочности на сдвиг (176.1 кипсов).

  • Поскольку ни одно из вышеуказанных условий не выполнено, требуются поперечные ребра жесткости.

2) Определите расстояние между ребрами жесткости

Для материала с пределом текучести 50 ksi таблицы 3-17a, 3-17b и 3-17c AISC Steel Construction Manual [3] полезны для определения необходимого расстояния между ребрами жесткости на основании соотношения h/tw и требуемого напряжения. Альтернативно, можно использовать итеративный метод проб и ошибок для установления расстояния.

В этом примере для конечной панели используется расстояние 42 дюйма. Необходимая прочность на сдвиг в этом месте может быть легко определена с помощью инструмента "Диаграмма результатов для выбранного элемента". В конце первой панели Vz = 183.7 кипсов превышает доступную прочность = 176.1 кипсов. Поэтому также добавляются дополнительные ребра жесткости с расстоянием 90 дюймов. Третья панель не требуется, учитывая, что V = 127.5 кипсов меньше 176.1 кипсов.

3) Добавьте "Поперечные ребра жесткости элемента", указанные в "Типах для элементов" в RFEM

Доступно несколько типов ребер жесткости. В этом примере в начале и конце элемента используется «Концевая пластина». Для промежуточных ребер жесткости используется «Плоскость». Указываются расположение, материал и размеры для каждого ребра жесткости.

Опция "Учитывать ребра жесткости" доступна, так как Steel Design добавка активирована. Эту опцию можно включать и выключать, чтобы учитывать влияние каждого отдельного ребра жесткости на проект.

Для "Концевой пластины" ребро жесткости может быть "нежестким" или "жестким". "Нежесткое" выбирается, когда для конечной панели рассматривается действие частичного поля напряжения согласно разделу G2.3. Когда выбирается "Жесткое", конечная панель рассчитывается согласно разделу G2.2 (как внутренняя панель). "Жесткое" ребро жесткости в RFEM концептуализируется как модель с "скрытым" вылетом, используя два близко расположенных ребра жесткости.

Результирующая пружина кручения автоматически рассчитывается. Однако она не учитывается в анализе без добавки Трехмерного кручения (7 DOF).

Поперечные ребра жесткости не влияют на жесткость при расчете с 6 степенями свободы.

4) Прочность на сдвиг в Steel Design добавке

Как указано в разделе G2.2, может использоваться большая номинальная прочность на сдвиг из раздела G2.1 (без действия поля напряжения) и раздела G2.2 (с учетом действия поля напряжения). Обе условия проверяются в Steel Design добавке под Design Check GG6100.

Чтобы просмотреть проверку для конечной панели согласно разделу G2.3, выберите вкладку "Коэффициенты проектирования по местоположению". В этом примере коэффициент проектирования для конечной панели меньше, чем для внутренней панели.

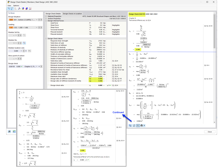
5) Требования к поперечным ребрам жесткости согласно разделу AISC G2.4 [1]

В дополнение к предоставлению прочности элемента на сдвиг, проверка GG6130 подтверждает:

  • Соотношение ширины к толщине ребра жесткости (Уравнение AISC G2-16)
  • Момент инерции ребра жесткости (Уравнение AISC G2-17)

Используя опцию «Поперечные ребра жесткости элемента», усиленные стенки балок могут быть учтены в RFEM.


Автор

Cisca отвечает за обучение клиентов, техническую поддержку и за разработку наших программ для североамериканского рынка.

Ссылки
Ссылки


;