Особенность 002850 | Гибкая плоскость для моделирования перекрытий
Особенность 002850 | Гибкая плоскость для моделирования перекрытий
2024-07-24
051641
  • Аддон Модель здания для RFEM 6

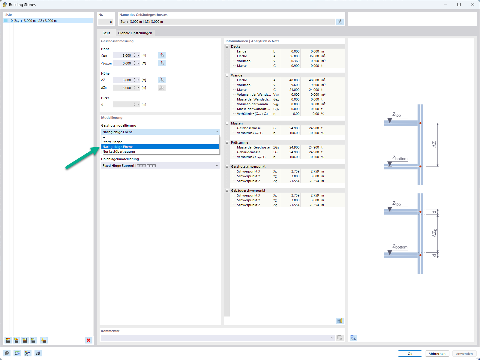
Гибкая плита для моделирования перекрытий

Особенность 002850 | Гибкая плоскость для моделирования перекрытий

Используется в
  • Полужёсткая диафрагма для моделирования перекрытий
Поделиться