740x
002850
2024-07-24

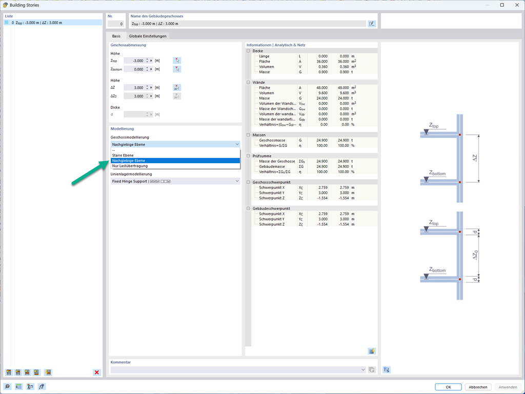
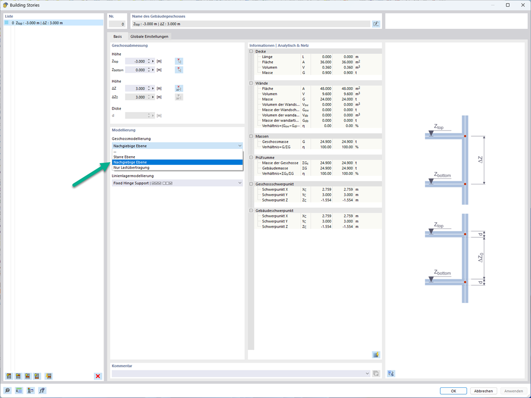
Полужёсткая диафрагма для моделирования перекрытий

При моделировании перекрытий для плит можно использовать опцию «Полужосткая диафрагма».

В принципе, для этого варианта моделирования выбран тот же подход, что и для моделирования перекрытия с «Жёсткой диафрагмой». В отличие от жёсткой диафрагмы, здесь не осуществляется узловое соединение от центра тяжести к каждому узлу конечного элемента. Таким образом можно учесть гибкость плиты.



;