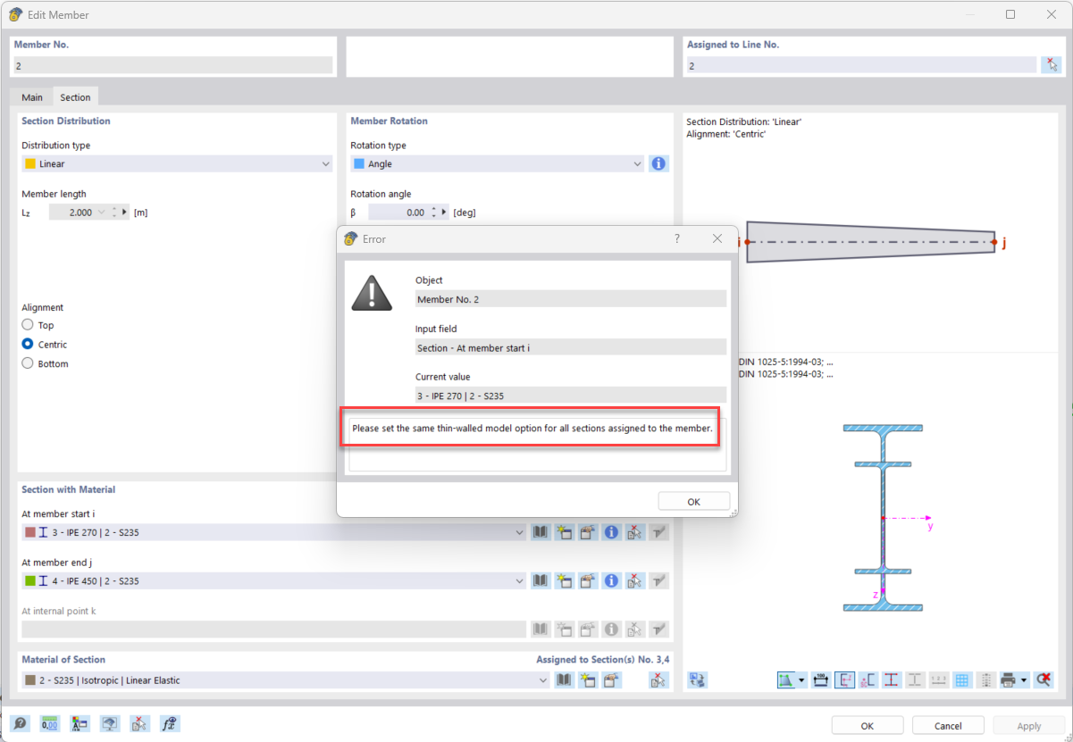
Часто задаваемые вопросы 005585 | Что означает сообщение об ошибке «Несовместимые параметры расчета» для стержней с линейным распределением сечения (вутом)?
Часто задаваемые вопросы 005585 | Что означает сообщение об ошибке «Несовместимые параметры расчета» для стержней с линейным распределением сечения (вутом)?
2024-08-01
051781
  • RSTAB 9
  • RFEM 6

Сообщение об ошибке из-за разных опций в «Тонкостенной модели».

Часто задаваемые вопросы 005585 | Что означает сообщение об ошибке «Несовместимые параметры расчета» для стержней с линейным распределением сечения (вутом)?

Используется в
  • Опции модели для сечений с линейным распределением сечения
Поделиться