204x
005585
2024-08-01

Опции модели для сечений с линейным распределением сечения

Что означает сообщение об ошибке «Несовместимые параметры расчета» для стержней с линейным распределением сечения (вутом)?


Ответ:

В RFEM 6 и RSTAB 9 у вас есть возможность придавать различные сечения в начале и в конце стержня, как показано на следующем рисунке.

Вы можете задать различные сечения в начале и в конце стержня. Опции расчёта на обоих концах стержня должны быть одинаковыми. Диалоговое окно | Изменение сечения | Основное | Возможности:

Если на концах стержня заданы разные параметры, появляются эти сообщения об ошибке.
Пример: Опция «Деактивировать жёсткость на сдвиг» задаётся по-разному на обоих концах стержня:

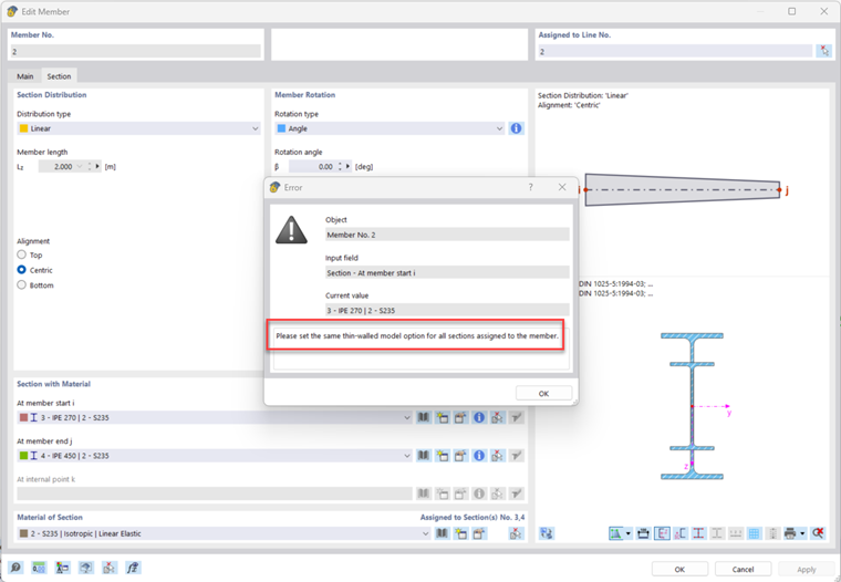
Пример: Для стальной балки опция «Тонкостенная модель» задаётся иначе:

Это приводит к следующему сообщению об ошибке:

Для корректного моделирования необходимо задать одинаковые параметры на обоих концах стержня.


Автор

Марко обрабатывает в службе поддержки клиентов технические запросы, связанные с программным обеспечением. Он надежно вникает в новые темы и разрабатывает структурированные пути решения.



;