Часто задаваемые вопросы 005594 | Как можно при выполнении проверки прогиба исключить постоянную нагрузку в сочетаниях нагрузок NBC?
Часто задаваемые вопросы 005594 | Как можно при выполнении проверки прогиба исключить постоянную нагрузку в сочетаниях нагрузок NBC?
2024-08-14
052011

02 - Сочетания нагрузок

Часто задаваемые вопросы 005594 | Как можно при выполнении проверки прогиба исключить постоянную нагрузку в сочетаниях нагрузок NBC?

Используется в
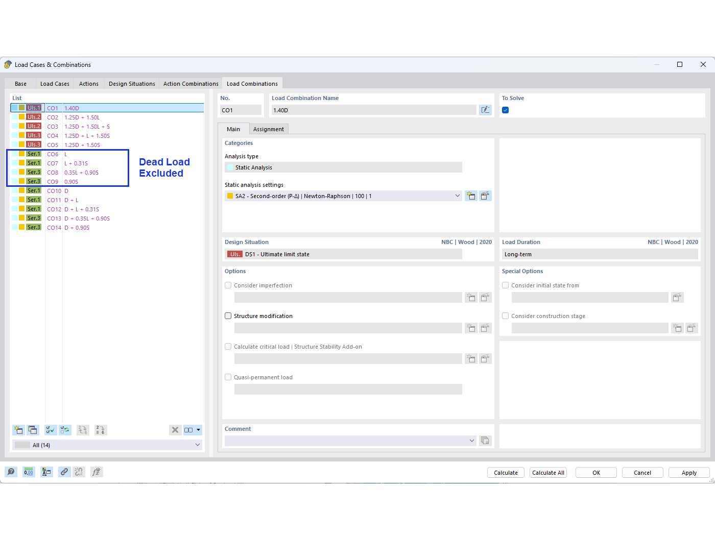
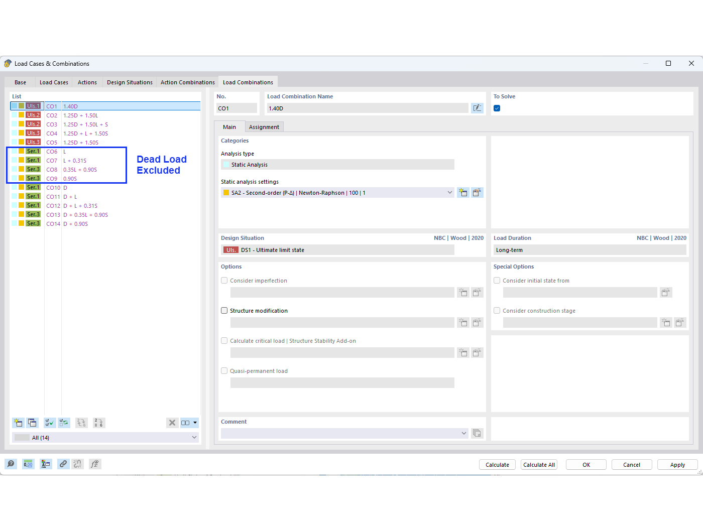
  • Исключение нагрузки от собствнного веса в сочетаниях нагрузок NBC
Поделиться