246x
005594
2024-08-14

Исключение нагрузки от собствнного веса в сочетаниях нагрузок NBC

Как можно исключить собственный вес в сочетаниях нагрузок NBC при выполнении проверки на прогиб?


Ответ:

В соответствии с Примечанием (1) к Таблице 4.1.3.4 NBC 2020, прогибы из-за собственной массы, D, разрешено исключать, как указано в стандартах, перечисленных в Разделе 4.3.

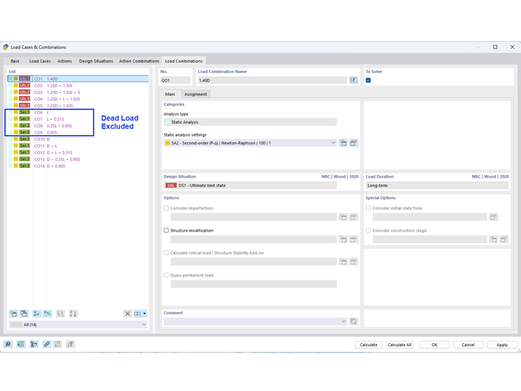
В RFEM это исключение можно выполнить автоматически, отредактировав параметр Мастер комбинаций (Изображение 01). На вкладке Стандартные параметры активируйте опцию “Прогиб из-за собственной массы исключить”.

Комбинации нагрузок для эксплуатационной пригодности без учета собственной массы показаны на Изображении 02.

Примечание: Чтобы сохранить комбинации нагрузок, включая собственные массы, для общей/постоянной деформации, вы можете создать дополнительные проектные ситуации с другим мастером комбинаций.


Автор

Cisca отвечает за обучение клиентов, техническую поддержку и за разработку наших программ для североамериканского рынка.



;