Характеристики 002887 | Блок-диаграммы по стадиям строительства
Характеристики 002887 | Блок-диаграммы по стадиям строительства
2024-09-24
052696
  • Расчёт стадий строительства (CSA) в RFEM 6

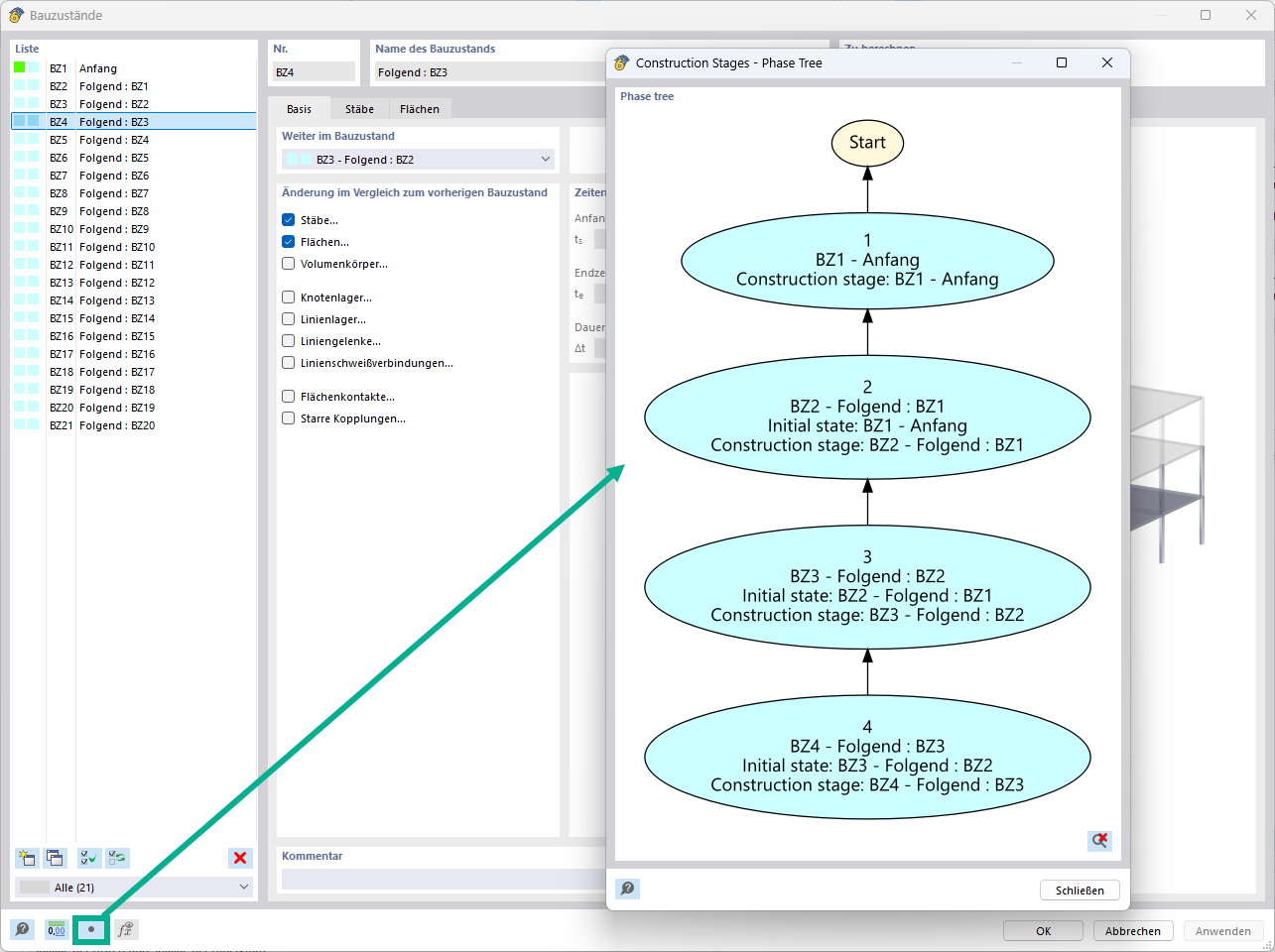
Блок-диаграмма стадий строительства в программе RFEM

Характеристики 002887 | Блок-диаграммы по стадиям строительства

Используется в
  • Блок-диаграммы по стадиям строительства
Поделиться