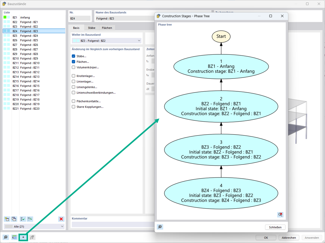
При задании стадий строительства и нагрузок вы можете изобразить взаимосвязи графически, используя блок-диаграммы.
Блок-диаграммы по стадиям строительства
;
зарегистрируйтесь во Длупал Экстранет, чтобы максимально использовать программное обеспечение и иметь эксклюзивный доступ к вашим личным данным.
зарегистрируйтесь во Длупал Экстранет, чтобы максимально использовать программное обеспечение и иметь эксклюзивный доступ к вашим личным данным.
зарегистрируйтесь во Длупал Экстранет, чтобы максимально использовать программное обеспечение и иметь эксклюзивный доступ к вашим личным данным.
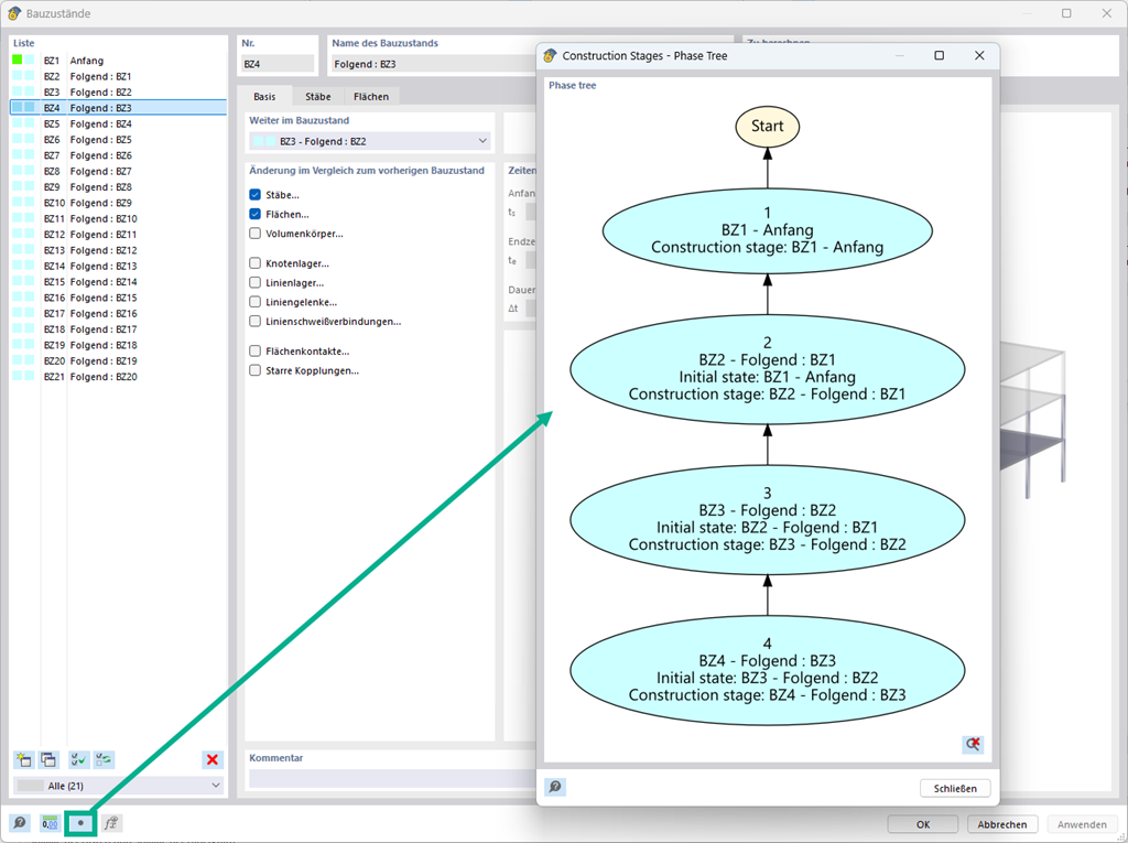
При задании стадий строительства и нагрузок вы можете изобразить взаимосвязи графически, используя блок-диаграммы.