Результат РСУ графикой
Результат РСУ графикой
2024-11-05
053644
  • RFEM 6

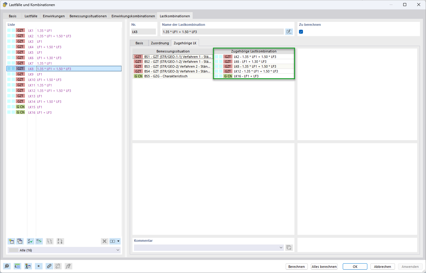
Соответствующие комбинации нагрузок

Результат РСУ графикой

На изображении показаны различные сочетания нагрузок, используемые в программном обеспечении для структурного анализа. Эти сочетания нагрузок позволяют точно оценить нагрузки на сооружение. Правильное применение этих сочетаний имеет решающее значение для безопасности и устойчивости конструкций. Это критически важный компонент при расчетах конструкций.
  • Сочетания нагрузок
  • Расчёт несущих конструкций
  • Статический расчёт
  • Анализ нагрузок
Используется в
  • Методы расчёта для определения сопротивления разрушению основания по норме Еврокод 7 (EN 1997-1)
Поделиться