6344x
001910
2024-11-05

Методы расчёта для определения сопротивления разрушению основания по норме Еврокод 7 (EN 1997-1)

В норме Еврокод 7 для определения сопротивления разрушению основания предлагаются три метода расчёта.

В нашей статье методы расчёта сравниваются на модели фундаментной плиты и колонны. Различие между отдельными подходами заключается в частных коэффициентах надежности, которые влияют на различные влияющие величины.

В норме Еврокод 7 для определения сопротивления разрушению основания предлагаются три метода расчёта.

  • Вариант 1
  • Подход 2
  • Подход 3

В нашей статье методы расчёта сравниваются на модели фундаментной плиты и колонны. Различие между отдельными подходами заключается в частных коэффициентах надежности, которые влияют на различные влияющие величины. К ним относятся воздействия или нагрузки, параметры грунта и сопротивление. Важно отметить, что данное уменьшение или увеличение иногда происходит в комбинировании методов. Кроме того, в немецком национальном приложении описаны специальные правила для применения подхода 2, который также известен как расчетный подход 2* или 2+. Далее в программе RFEM 6 будет для данного подхода использовано обозначение 2*.

Система фундаментной плиты и колонны

подошва фундамента

  • Длина: wx = 2,50 м
  • Ширина: wy = 2,50 м
  • Толщина: t = 1,00 м
  • Глубина заделки: D = 1,00 м
  • Собственный вес Gp,k = 156,25 кН при γ = 25 кН/м³

Колонна

  • Длина: cx = 0,50 м
  • Ширина: cy = 0,50 м
  • Высота: h = 4,00 м
  • Собственный вес: Gc,k = 25 кН γ = 25 кН/м³

коэффициент грунта

  • Угол трения: φ'd = 32°
  • Параметр сдвига для связности: c'k = 15 кН/м²
  • Плотность грунта в зоне фундаментной плиты: γ1.k 20 кН/м³
  • Объёмная плотность грунта под фундаментной плитой: γ2,k = 20 кН/м³

Нагружение 1 - постоянные нагрузки

  • Вертикальная: VG,z,k = 975 кН

Включая собственный вес колонны Gc,k = 25 кН и фундамент Gp,k = 156,25 кН, сумма постоянных вертикальных нагрузок равна VG,k,tot = 156,25 кН + 25 кН + 975 кН = 1 156,25 кН. Собственный вес фундамента автоматически учитывается в собственном весе конструкции, если отмечен флажок «Активный собственный вес». Если собственный вес нужно ввести вручную, то необходимо задать дополнительные нагрузки на фундамент.

Нагружение 2 - переменные нагрузки

  • Вертикальная: VQ,z,k = 1000 кН
  • Горизонтально: HQ,x,k = 190 кН

частичные коэффициенты надежности

В следующей таблице затем указаны частичные коэффициенты надежности по норме EN 1997‑1, A.3.

Воздействия A Символ A1 A2
Постоянные нагрузки γ 1,35 1,00
Переменные нагрузки γQ 1.50 1.30
Параметры грунта (материал M) Символ M1 M2
Эффективные углы сдвига γ'φ 1,00 1,25
эффективная связность грунта γ'c 1,00 1,25
объемный вес γγ 1,00 1,00
Сопротивление R Символ R1 R2 R3
Разрушение основания γr;v 1,00 1.40 1,00
проскальзывание γr;h 1,00 1.40 1,00

Метод 1

Данный подход к расчету использует два различных набора частичных коэффициентов надежности.

В первом сочетании 1-1 используются частичные коэффициенты надежности A1, M1 и R1, при этом A1 (γG = 1,35; γQ = 1,5) увеличивает неблагоприятные воздействия на фундамент, M1 (γ'φ = γ'c = γγ = 1,00) без уменьшения параметров грунта, и R1 (γR;v = γR;h = 1,00) без уменьшения сопротивления.

Во втором сочетании 1-2 используются A2, M2 и R1, при этом A2 (γG = 1,00; γQ = 1,30) увеличивает воздействия меньше, чем A1, а M2 (γ'φ = γ 'c = 1,25; γ γγ = 1,00) уменьшения параметров грунта за счет уменьшения сопротивления грунта разрушению.

Во время проектирования расчет должен быть выполнен с обоими наборами частичных коэффициентов надежности, причем определяющим является набор с более высоким соотношением.

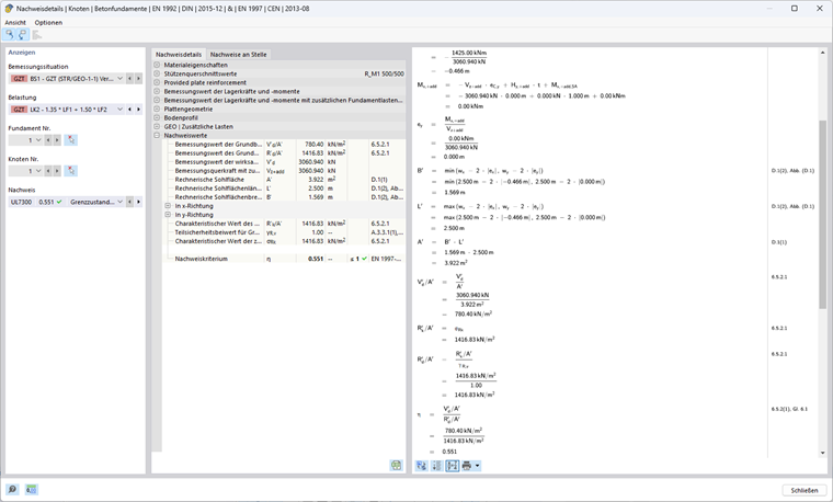
Подход 1 (сочетание 1-1) по EN 1997-1, 2.4.7.3.4.2

Расчет сопротивления разрушению основания

Эксцентриситет ex у эффективной вертикальной нагрузки вдоль x

Для определения эксцентриситета эффективных вертикальных нагрузок требуются расчетная поперечная сила с дополнительными нагрузками на фундамент Vz,+add, а также значение результирующего расчетного изгибающего момента My,+add в центре подошвы фундамента.

Vz,+add,d = γG ⋅ VG,k + γQ ⋅ VQ,k = 1,35 ⋅ 1 156,25 кН + 1,5 ⋅ 1000 кН = 3 060,94 кН

HQ,x,d = γQ ⋅ HQ,x,k = 1,50 ⋅ 190 кН = 285 кН

My,+add,d = (t + h) ⋅ HQ,x,d = (1,00 м + 4,00 м) ⋅ 285 кН = 1 425 кНм

ex = -My,+add,d/Vz,+add,d = -1425 кНм/3060,94 кН = -0,466 м

Полезная длина, ширина и основание фундамента

Внецентренная нагрузка уменьшает допустимый подошва фундамента.

wx - 2 ⋅ |ех| = 2,50 м - 2 ⋅ 0,466 м = 1,569 м

wy - 2 ⋅ |ey| = 2,50 м - 2 ⋅ 0,000 м = 2,500 м

Расчётная длина: L' = max(wx - 2 ⋅ |ex |; wy - 2 ⋅ |ey |) = 2,500 м

Расчётная ширина: B' = min(wx - 2 ⋅ |ex |; wy - 2 ⋅ |ey |) = 1,569 м

Полезная площадь: A' = L' ⋅ B' = 2500 м ⋅ 1,569 м = 3,922 м²

Параметры грунта, которые необходимо использовать

Угол трения: φ'd = дуга (tan(φ'k )/γ'φ ) = дуга (tan(32°)/1,00) = 32°

Параметр сдвига для связности: c'd = c'k/γ'c = 15 кН/м²/1,00 = 15 кН/м²

Объёмная плотность: γ1d = γ2d = γ1kγ = γ2kγ = 20 кН/м³/1,00 = 20 кН/м³

Угол трения φ' представляет собой угол, при котором достигается прочность грунта на сдвиг за счет трения между его компонентами. С другой стороны, связность c' представляет собой отношение прочности на сдвиг, возникающее в результате внутренних сил связи между компонентами грунта - независимо от приложенного напряжения. Оба параметра играют центральную роль в определении прочности грунта на сдвиг при различных условиях нагружения. Вес грунта за фундаментной плитой обозначается через γ1d, вес грунта под фундаментной плитой через γ2d.

коэффициенты несущей способности

Nq = eπ ⋅ tan(φ'd ) ⋅ tan²(45°+φ'd/2) = eπ ⋅ tan(32°) ⋅ tan²(45° + 32°/2) = 23,18

Коэффициент Nq учитывает несущую способность грунта от собственного веса.

Nc = (Nq - 1) ⋅ cot(φ'd ) = (23,18 кН - 1) ⋅ cot(32°) = 35,49

Коэффициент Nc учитывает несущую способность благодаря связности грунта.

Nγ = 2 ⋅ (Nq - 1) ⋅ tan(φ'd ) = 2 ⋅ (23,18 кН - 1) ⋅ tan(32°) = 27,72 mit δ ≥ φ'd/2 (шероховатое основание)

Коэффициент Nγ учитывает несущую способность грунта при сдвиге.

Уклон подошвы фундамента

bq = (1 - α ⋅ tan(φ'd ))² = (1 - 0)² = 1

bc = bq - (1 - bq )/(Nc ⋅ tan(φ'd )) = 1 - 0 = 1

bγ = bq = 1

В нашем примере наклон поверхности с основанием α = 0° и, таким образом, не влияет на несущую способность.

Коэффициенты формы для прямоугольных сечений

Формулы для других сечений можно найти в Еврокоде 1997-1, D.4.

sq = 1 + B'/L' ⋅ Sin(φ'd ) = 1 + 1,569 м/2,50 м ⋅ Sin(32°) = 1,333

sc = (sq ⋅ Nq - 1)/(Nq - 1) = (1,333 ⋅ 23,18 - 1)/(23,18 - 1) = 1,348

sγ = 1 - 0,3 ⋅ B'/L' = 1 - 0,3 ⋅ 1,569 м/2,50 м = 0,812

Коэффициенты уклона

m = (2 + L'/B')/(1 + L'/B') ⋅ cos²(ω) + (2 + B'/L')/( 1 + B'/L') ⋅sin²(ω) Заглушка
= 0 + (2 + 1,569 м/2,500 м)/(1 + 1,569 м/2,500 м) ⋅sin²(90°) = 1,614

iq = (1 - Hd/(Vd + A' ⋅ c'd ⋅ cot(φ'd )))м Заполнитель
= (1 - 285 кН/(3060,94 кН + 3,922 м² ⋅ 15 кН/м² ⋅ cot(32°)))1,614 = 0,858

ic = iq - (1 - iq )/(Nc ⋅ tan(φ'd )) Заполнитель
= 0,858 - (1 - 0,858)/(35,49 ⋅ tan(32°)) = 0,852

iγ = (1 - Hd/(Vd + A' ⋅ c'd ⋅ cot(φ'd )))м+1 Заглушка Заполнитель Заполнитель Заполнитель Заполнитель Заполнитель Заполнитель Заполнитель Заполнитель Заполнитель Заполнитель Заполнитель Заполнитель Заполнитель Заполнитель
= (1 - 285 кН/(3060,94 кН + 3,922 м² ⋅ 15 кН/м² ⋅ cot(32°)))1,614+1 = 0,781

Коэффициент наклона зависит от угла ω.

Несущая способность

Влияние глубины фундамента (грунт, прилегающий к фундаменту, и дополнительные нагрузки):

σR,q = q'd ⋅ Nq ⋅ bq ⋅ sq ⋅ iq = 20 кН/м² ⋅ 23,18 ⋅ 1 ⋅ 1,333 ⋅ 0,858 = 530,14 кН/м² с q'd = γ1d

Влияние связности:

σR,c = c'd ⋅ Nc ⋅ bc ⋅ sc ⋅ ic = 15 кН/м² ⋅ 35,49 ⋅ 1 ⋅ 1,348 ⋅ 0,852 = 611,11 кН/м²

Влияние ширины фундамента (грунт под фундаментом):

σR,γ = 0,5 ⋅ γ'd ⋅ B' ⋅ Nγ ⋅ bγ ⋅ sγ ⋅ iγ = 0,5 ⋅ 20 кН/м³ ⋅ 1,569 м ⋅ 27,72 ⋅ 1 ⋅ 0,812 ⋅ 0,7581 = 27Н/м² с γ'd = γ2d

Допустимое давление на грунт:

σR,k = Rk/A' = σs,q + σs,c + σs,γ = 530,14 кН/м² + 611,11 кН/м² = 1416,83 кН/м²

σR,d = σs,kR;v = 1 416,83 кН/м²/1,00 = 1 416,83 кН/м²

Расчетное давление грунта:

σE,d = Vd/A' = 3060,94 кН/3,922 м² = 780,40 кН/м²

Расчетное соотношение

η1 = σE,dR,d = 780,40 кН/м²/1 416,83 кН/м² = 0,551 ≤ 1

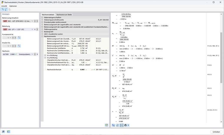
Подход 1 (сочетание 1-2) по норме EN 1997-1, 2.4.7.3.4.2

Расчет сопротивления разрушению основания

Эксцентриситет ex у эффективной вертикальной нагрузки вдоль x

Vz,+add,d = 1,00 ⋅ 1 156,25 кН + 1,30 ⋅ 1 000 кН = 2 456,25 кН

HQ,x,d = 1,30 ⋅ 190 кН = 247 кН

My,+add,d = (1,00 м + 4,00 м) ⋅ 247 кН = 1 235 кНм

ex = -1 235 кНм/2 456,25 кН = -0,503 м

Полезная длина, ширина и основание фундамента

Расчётная длина: L' = max⁡(2,500 м; 2,500 м - 2 ⋅ 0,503 м) = 2,500 м

Расчётная ширина: B' = min⁡(2,500 м; 2,500 м - 2 ⋅ 0,503 м) = 1,494 м

Полезная площадь: A' = 2500 м ⋅ 1,494 м = 3,736 м²

Параметры грунта, которые необходимо использовать

Угол трения: φ'd = archtan(tan(32°)/1,25) = 26,56°

Параметр сдвига для связности: c'd = 15 кН/м²/1,25 = 12 кН/м²

Объёмная плотность: γ1d = γ2d = 20 кН/м³/1,00 = 20 кН/м³

коэффициенты несущей способности

Nq = eπ ⋅ tan(26,56 °) ⋅ tan²(45° + 26,56 °/2) = 12,59

Nc = ( 12,59 кН - 1 ) ⋅ cot(26,56°) = 23,18

Nγ = 2 ⋅ (12,59 кН - 1) ⋅ tan(26,56°) = 11,59 с δ ≥ φ'd/2 (шероховатое основание)

Уклон подошвы фундамента

bq = bc = bγ = 1, поскольку α = 0°

Коэффициенты формы для прямоугольных сечений

sq = 1 + 1,494 м/2,500 м ⋅sin(26,56°) = 1,267

sc = ( 1,267 ⋅ 12,59-1)/( 12,59 - 1 ) = 1,290

sγ = 1 - 0,3 ⋅ 1,494 м/2,500 м = 0,821

Коэффициенты уклона

m = 0 + (2 + 1,494 м/2,500 м)/(1 + 1,494 м/2,500 м) ⋅sin²(90°) = 1,626

iq = (1 - 247 кН/(2 456,25 кН + 3,736 м² ⋅ 12 кН/м² ⋅ cot(26,56°)))1,626 = 0,847

ic = 0,847 - (1 - 0,847)/(12,59 ⋅ tan(26,56°)) = 0,834

iγ = (1 - 247 кН/(2 456,25 кН + 3,736 м² ⋅ 12 кН/м² ⋅ cot(26,56°)))1,626 + 1 = 0,765

Несущая способность

Влияние глубины фундамента (грунт, прилегающий к фундаменту, и дополнительные нагрузки):

σR,q = 20 кН/м² ⋅ 12,59 ⋅ 1 ⋅ 1,267 ⋅ 0,847 = 270,26 кН/м² с q'd = γ1d ⋅ D

Влияние связности:

σR,c = 12 кН/м² ⋅ 23,18 ⋅ 1 ⋅ 1,1290 ⋅ 0,834 = 299,31 кН/м²

Влияние ширины фундамента (грунт под фундаментом):

σR,γ = 0,5 ⋅ 20 кН/м³ ⋅ 1,494 м ⋅ 11,59 ⋅ 1 ⋅ 0,821 ⋅ 0,765 = 108,68 кН/м² с γ'd = γ2d

Допустимое давление на грунт:

σR,k = σR,d = 270,26 кН/м² + 299,31 кН/м² + 108,68 кН/м² = 678,25 кН/м²

Расчетное давление грунта:

σE,d = 2456,25 кН/3,736 м² = 657,45 кН/м²

Расчетное соотношение

η2 = 657,45 кН/м²/678,25 кН/м² = 0,969 ≤ 1

Расчетный подход 1

η = max(η1 ; η2 ) = max(0,551; 0,969) = 0,969 ≤ 1

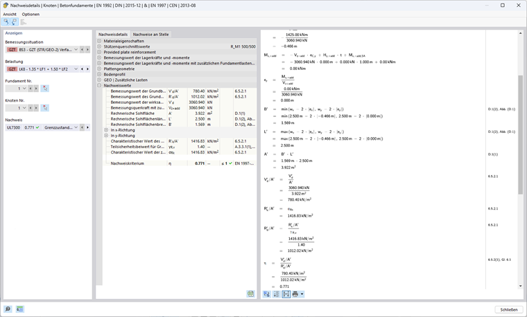
Подход 2 по норме EN 1997-1, 2.4.7.3.4.2

В данном подходе к расчету используется набор частных коэффициентов надежности A1, M1 и R2, причем A1 (γG = 1,35; γQ = 1,5) увеличивает неблагоприятные воздействия на фундамент, а M1 (γ'φ = γ 'c = γγ = 1,00) без снижения параметров грунта, но с R2 (γR;v = γR;h = 1,40) уменьшающим сопротивление.

Расчет сопротивления разрушению основания

Эксцентриситет ex у эффективной вертикальной нагрузки вдоль x

Vz,+add,d = 1,35 ⋅ 1 156,25 кН + 1,50 ⋅ 1000 кН = 3 060,94 кН

HQ,x,d = 1,50 ⋅ 190 кН = 285 кН

My,+add,d = (1,00 м + 4,00 м) ⋅ 285 кН = 1 425 кНм

ex = -1425 кНм/3060,94 кН = -0,466 м

Полезная длина, ширина и основание фундамента

Расчётная длина: L' = max(2,500 м; 2,500 м - 2 ⋅ 0,466 м) = 2,500 м

Расчётная ширина: B' = min(2,500 м; 2,500 м - 2 ⋅ 0,466 м) = 1,569 м

Полезная площадь: A' = 2,500 м ⋅ 1,569 м = 3,922 м²

Параметры грунта, которые необходимо использовать

Угол трения: φ'd = 32°

Параметр сдвига для связности: c'd = 15 кН/м²

Объёмная плотность: γ1d = γ2d = 20 кН/м³

коэффициенты несущей способности

Nq = eπ ⋅ tan(32°) ⋅ tan²(45° + 32°/2) = 23,18

Nc = (23,18 кН - 1) ⋅ cot(32°) = 35,49

Nγ = 2 ⋅ (23,18 кН - 1) ⋅ tan(32°) = 27,72 с δ ≥ φ'd/2 (шероховатое основание)

Уклон подошвы фундамента

bq = bc = bγ = 1, поскольку α = 0°

Коэффициенты формы для прямоугольных сечений

sq = 1 + 1,569 м/2,500 м ⋅sin(32°) = 1,333

sc = ( 1,333 ⋅ 23,18-1)/( 23,18-1 ) = 1,348

sγ = 1 - 0,3 ⋅ 1,569 м/2,500 м = 0,812

Коэффициенты уклона

m = 0 + (2 + 1,569 м/2,500 м)/(1 + 1,569 м/2,500 м) ⋅sin²(90°) = 1,614

iq = (1 - 285 кН/(3060,94 кН + 3,922 м² ⋅ 12 кН/м² ⋅ cot(32°) ))1,614 = 0,858

ic = 0,858 - (1 - 0,858)/(23,18 ⋅ tan(32°)) = 0,852

iγ = (1 - 285 кН/(3 060,94 кН + 3,922 м² ⋅ 12 кН/м² ⋅ cot(32°)))1,614 + 1 = 0,781

Несущая способность

Влияние глубины фундамента (грунт, прилегающий к фундаменту, и дополнительные нагрузки):

σR,q = 20 кН/м² ⋅ 23,18 ⋅ 1 ⋅ 1,333 ⋅ 0,858 = 530,14 кН/м² с q'd = γ1d ⋅ D

Влияние связности:

σR,c = 15 кН/м² ⋅ 35,49 ⋅ 1 ⋅ 1,1290 ⋅ 0,852 = 611,11 кН/м²

Влияние ширины фундамента (грунт под фундаментом):

σR,γ = 0,5 ⋅ 20 кН/м³ ⋅ 1,569 м ⋅ 27,72 ⋅ 1 ⋅ 0,812 ⋅ 0,781 = 275,57 кН/м² при γ'd = γ2d

Допустимое давление на грунт:

σR,k = σR,d = 530,14 кН/м² + 611,11 кН/м² + 275,57 кН/м² = 1416,83 кН/м²

σR,d = 1 416,83 кН/м²/1,40 = 1 012,02 кН/м²

Расчетное давление грунта:

σE,d = 3060,94 кН/3,922 м² = 780,40 кН/м²

Расчетный подход 2

η = 780,40 кН/м²/1 012,02 кН/м² = 0,771 ≤ 1

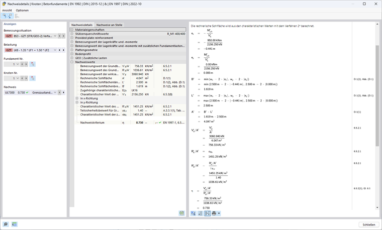
Подход 2* по норме EN 1997-1, 2.4.7.3.4.2

В данном подходе к расчету используется набор частных коэффициентов надежности A1, M1 и R2, причем A1 (γG = 1,35; γQ = 1,5) увеличивает неблагоприятные воздействия на фундамент, а M1 (γ'φ = γ 'c = γγ = 1,00) без снижения параметров грунта, но с R2 (γR;v = γR;h = 1,40) уменьшающим сопротивление.

Эксцентриситет результирующей и коэффициенты наклона определяются не с помощью расчетных значений воздействий, как в подходе 2, а с помощью характерных воздействий. В большинстве случаев это приводит к меньшим эксцентриситетам и, следовательно, к увеличению полезной площади, в результате чего допустимое давление грунта будет выше, чем в подходе 2.

Расчет сопротивления разрушению основания

Эксцентриситет ex у эффективной вертикальной нагрузки вдоль x

В отличие от других подходов, в данном подходе используются характеристические значения вертикальной нагрузки с дополнительными нагрузками фундамента Vz,+add,k, а также характерное значение результирующего расчетного изгибающего момента в центре подошвы фундамента My,+add ,k для определения существующего эксцентриситета.

Vz,+add,k = 1 156,25 кН + 1000 кН = 2 156,25 кН

HQ,x,k = 1,50 ⋅ 190 кН = 190 кН

My,+add,k = (1,00 м + 4,00 м) ⋅ 190 кН = 950 кНм

ex = -950 кНм/2 156,25 кН = -0,441 м

Полезная длина, ширина и основание фундамента

Расчётная длина: L' = max(2,500 м; 2,500 м - 2 ⋅ 0,441 м) = 2,500 м

Расчётная ширина: B' = min(2,500 м; 2,500 м - 2 ⋅ 0,441 м) = 1,619 м

Полезная площадь: A' = 2,500 м ⋅ 1,619 м = 4,047 м²

Параметры грунта, которые необходимо использовать

Угол трения: φ'd = 32°

Параметр сдвига для связности: c'd = 15 кН/м²

Объёмная плотность: γ1d = γ2d = 20 кН/м³

коэффициенты несущей способности

Nq = eπ ⋅ tan(32°) ⋅ tan²(45° + 32°/2) = 23,18

Nc = (23,18 кН - 1) ⋅ cot(32°) = 35,49

Nγ = 2 ⋅ (23,18 кН - 1) ⋅ tan(32°) = 27,72 с δ ≥ φ'd/2 (шероховатое основание)

Уклон подошвы фундамента

bq = bc = bγ = 1, поскольку α = 0°

Коэффициенты формы для прямоугольных сечений

sq = 1 + 1,619 м/2,500 м ⋅sin(32°) = 1,343

sc = ( 1,343 ⋅ 23,18 - 1)/( 23,18 - 1 ) = 1,359

sγ = 1 - 0,3 ⋅ 1,619 м/2,500 м = 0,806

Коэффициенты уклона

m = (2 + 1,619 м/2,500 м)/(1 + 1,619 м/2,500 м) ⋅sin²(90°) = 1,607

iq = (1 - 190 кН/(2 156,25 кН + 4,047 м² ⋅ 12 кН/м² ⋅ cot(32°)))1,607 = 0,868

ic = 0,868 - (1 - 0,868)/(23,18 ⋅ tan(32°)) = 0,862

iγ = (1 - 190 кН/(2 156,25 кН + 4,047 м² ⋅ 12 кН/м² ⋅ cot(32°)))1,607 + 1 = 0,795

Несущая способность

Влияние глубины фундамента (грунт, прилегающий к фундаменту, и дополнительные нагрузки):

σR,q = 20 кН/м² ⋅ 23,18 ⋅ 1 ⋅ 1,343 ⋅ 0,868 = 540,42 кН/м² с q'd = γ1d ⋅ D

Влияние связности:

σR,c = 15 кН/м² ⋅ 35,49 ⋅ 1 ⋅ 1,348 ⋅ 0,862 = 623,50 кН/м²

Влияние ширины фундамента (грунт под фундаментом):

σR,γ = 0,5 ⋅ 20 кН/м³ ⋅ 1,619 м ⋅ 27,72 ⋅ 1 ⋅ 0,806 ⋅ 0,795 = 287,33 кН/м² с γ'd = γ2d

Допустимое давление на грунт:

σR,k = 540,42 кН/м² + 623,50 кН/м² + 287,33 кН/м² = 1451,25 кН/м²

σR,d = 1451,25 кН/м²/1,40 = 1036,61 кН/м²

Расчетное давление грунта:

Vz,+add,d = 1,35 ⋅ 1 156,25 кН + 1,50 ⋅ 1000 кН = 3 060,94 кН

σE,d = 3060,94 кН/4,047 м² = 756,33 кН/м²

Расчетный подход 2*

η = 756,33 кН/м²/1036,61 кН/м² = 0,730 ≤ 1

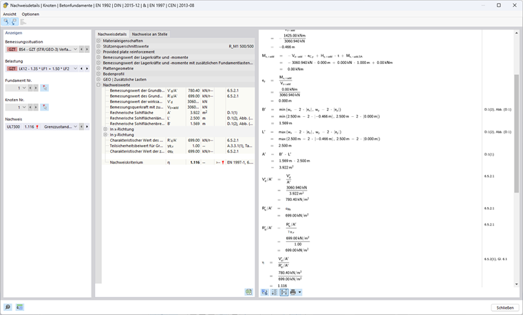
Подход 3 по норме EN 1997-1, 2.4.7.3.4.2

В данном расчете используется набор частных коэффициентов надежности A1 и A2, M2 и R3. Для воздействий от конструкции используются частичные коэффициенты надежности из блока данных A1 (γG = 1,35; γQ = 1,50), в то время как геометрические воздействия должны быть увеличены с помощью блока данных A2 (γG = 1,00; γQ = 1,30). Кроме того, свойства грунта уменьшаются на M2 (γ'φ = γ'c = 1,25; γγ =1,00). R3 (γR;v = γR;h = 1,00) не уменьшает прочность.

Расчет сопротивления разрушению основания

Эксцентриситет ex у эффективной вертикальной нагрузки вдоль x

Vz,+add,d = 1,35 ⋅ 1 156,25 кН + 1,50 ⋅ 1000 кН = 3 060,94 кН

HQ,x,d = 1,50 ⋅ 190 кН = 285 кН

My,+add = (1,00 м + 4,00 м) ⋅ 285 кН = 1425 кНм

ex = -1425 кНм/3060,94 кН = -0,466 м

Полезная длина, ширина и основание фундамента

Расчётная длина: L' = max(2,500 м; 2,500 м - 2 ⋅ 0,466 м) = 2,500 м

Расчётная ширина: B' = min(2,500 м; 2,500 м - 2 ⋅ 0,466 м) = 1,569 м

Полезная площадь: A' = 2,500 м ⋅ 1,569 м = 3,922 м²

Параметры грунта, которые необходимо использовать

Угол трения: φ'd = archtan(tan(32°)/1,25) = 26,56°

Параметр сдвига для связности: c'd = 15 кН/м²/1,25 = 12 кН/м²

Объёмная плотность: γ1d = γ2d = 20 кН/м³

коэффициенты несущей способности

Nq = eπ ⋅ tan(26,56 °) ⋅ tan²(45° + 26,56 °/2) = 12,59

Nc = ( 12,59 кН - 1 ) ⋅ cot(26,56°) = 23,18

Nγ = 2 ⋅ (12,59 кН - 1) ⋅ tan(26,56°) = 11,59 с δ ≥ φ'd/2 (шероховатое основание)

Уклон подошвы фундамента

bq = bc = bγ = 1, поскольку α = 0°

Коэффициенты формы для прямоугольных сечений

sq = 1 + 1,569 м/2,500 м ⋅sin(26,56°) = 1,281

sc = ( 1,281 ⋅ 12,59 - 1 )/( 12,59 - 1 ) = 1,305

sγ = 1-0,3 ⋅ 1,569 м/2,500 м = 0,812

Коэффициенты уклона

m = (2 + 1,569 м/2,500 м)/(1 + 1,569 м/2,500 м) ⋅sin²(90°) = 1,614

iq = (1 - 285 кН/(3060,94 кН + 3,922 м² ⋅ 12 кН/м² ⋅ cot(26,56°)))1,614 = 0,858

ic = 0,858 - (1 - 0,858)/(12,59 ⋅ tan(26,56°) ) = 0,846

iγ = (1 - 285 кН/(3 060,94 кН + 3,922 м² ⋅ 12 кН/м² ⋅ cot(26,56°)))1,614 + 1 = 0,781

Несущая способность

Влияние глубины фундамента (грунт, прилегающий к фундаменту, и дополнительные нагрузки):

σR,q = 20 кН/м² ⋅ 12,59 ⋅ 1 ⋅ 1,281 ⋅ 0,858 = 276,70 кН/м² с q'd = γ1d ⋅ D

Влияние связности:

σR,c = 12 кН/м² ⋅ 23,18 ⋅ 1 ⋅ 1,305 ⋅ 0,846 = 307,07 кН/м²

Влияние ширины фундамента (грунт под фундаментом):

σR,γ = 0,5 ⋅ 20 кН/м³ ⋅ 1,569 м ⋅ 11,59 ⋅ 1 ⋅ 0,812 ⋅ 0,781 = 115,19 кН/м² с γ'd = γ2d

Допустимое давление на грунт:

σR,k = σR,d = 276,70 кН/м² + 307,07 кН/м² + 115,19 кН/м² = 698,95 кН/м²

Расчетное давление грунта:

σE,d = 3060,94 кН/3,922 м² = 780,40 кН/м²

Расчетный подход 3

η = 780,40 кН/м²/698,95 кН/м² = 1,117 ≥ 1

Сравнение расчетных проверок

Различия в процессе расчета при подходе 1 (сочетание 1-1), 1 (сочетание 1-2), 2, 2* и 3 заключаются в основном в частичных коэффициентах надежности. В следующей таблице наглядно показаны эффекты различных концепций безопасности.

Символ Единица измерения подход
1-1 1-2 2 2* 3
Частичные коэффициенты (воздействия A) одного [−] 1 2 1 1 1 (2) 1)А
γ [−] 1,35 1,00 1,35 1,35 1,35 (1,00)
γQ [−] 1.50 1.30 1.50 1.50 1,50 (1,30)
Вертикальная нагрузка вдоль z VG,z+add,k кН 1156,25
VQ,z кН 1000
∑Vz+add,k кН 2156,25
Vz+add,d кН 3060,94 2456,25 3060,94 3060,94 3060,94
Горизонтальная нагрузка вдоль x HQxx,k кН 190
HQ,x,d кН 285 247 285 285 285
Нагрузки для расчета прочностей Vz кН 3060,94 2456,25 3060,94 2 156,25 2) 3060,94
hx кН 285 247 285 1902) 285
Расчетный момент в основании фундамента My,x + прибавка кНм 1425 1235 1425 950 1425
Эксцентриситет вдоль x ех m -0,466 -0,503 -0,466 -0,441 -0,466
Расчётная длина L' m 2,500
Полезная ширина B' m 1,569 1,494 1,569 1,619 1,569
Полезная площадь A' м² 3,922 3,736 3,922 4,047 3,922
Частичные коэффициенты надежности (материал M) M [−] 1 2 1 1 2
γ'φ [−] 1,00 1,25 1,00 1,00 1,25
γ'c [−] 1,00 1,25 1,00 1,00 1,25
γγ [−] 1,00 1,00 1,00 1,00 1,00
угол трения φ'k ° 32
φ'D ° 32 26,56 32 32 26,56
Связность C'k кН/м² 15
c'd кН/м² 15 12 15 15 12
объемный вес γ1,k = γ2,k кН/м³ 20
γ1,d = γ2,d кН/м³ 20
Коэффициент несущей способности Nq [−] 23,18 12,59 23,18 23,18 12,59
Nc [−] 35,49 23,18 35,49 35,49 23,18
Nγ [−] 27,72 11,59 27,72 27,72 11,59
Коэффициент формы для прямоугольных сечений sq [−] 1,333 1,267 1,333 1,343 1,281
sc [−] 1,348 1,290 1,348 1,359 1,305
sγ [−] 0,812 0,821 0,812 0,806 0,812
m [−] 1,614 1,626 1,614 1,607 1,614
Коэффициенты уклона iq [−] 0,858 0,847 0,858 0,868 0,858
ic [−] 0,852 0,834 0,852 0,862 0,846
iγ [−] 0,781 0,765 0,781 0,795 0,781
Глубина фундамента напряжения σr,q кН/м² 530,14 270,26 530,14 540,42 276,70
Связность напряжений σr,c кН/м² 611,11 299,31 611,11 623,50 307,07
Глубина фундамента напряжения σr кН/м² 275,57 108,68 275,57 287,33 115,19
Частичные коэффициенты (сопротивление R) [SCHOOL.SCHOOLORINSTITUTION] [−] 1 1 2 2 3
γr;v [−] 1,00 1,00 1.40 1.40 1,00
Допустимое давление на грунт σr,k кН/м² 1416,83 678,25 1416,25 1451,25 698,95
σr,d кН/м² 1416,83 678,25 1012,02 1036,61 698,95
Расчетное давление грунта σE,d кН/м² 780,40 657,45 780,40 756,33 780,40
Расчетное соотношение η [−] 0,551 0,969 0,771 0,730 1,117
0,969
1) У воздействий от несущей конструкции используются частичные коэффициенты надёжности из блока данных A1, тогда как геометрические воздействия должны быть увеличены с помощью блока данных A2.
2) Характерные воздействия используются для определения прочности в подходе 2*.

Заключение

Подводя итог, можно сказать, что методы расчёта по норме DIN EN 1997-1 предлагают различные степени надежности и экономической эффективности.

Подход 1 характеризуется тем, что для него требуются два сочетания с различными концепциями надежности. Это позволяет дифференцировать требования безопасности и гарантирует, что сочетание с более высоким расчетным коэффициентом будет определяющим. Сочетание 1-1 увеличивает воздействия на фундамент, тогда как сочетание 1-2 понижает свойства материала.

Подход 2 и подход 2* упрощают расчет по сравнению с подходом 1, поскольку в каждом из них используется только один набор данных. Этот набор данных увеличивает воздействия и уменьшает сопротивление без снижения параметров грунта. При расчете несущей способности грунта положение (эксцентриситет) и наклон результирующей нагрузки являются важными исходными значениями. В подходе 2 для этого используются расчетные значения, в то время как в подходе 2* используются характерные воздействия, что приводит к большей несущей способности в подходе 2*.

Подход 3 обычно приводит к особенно консервативным результатам, потому что используемый здесь набор данных частичных коэффициентов надежности увеличивает воздействия и понижает параметры грунта без снижения сопротивления. Данный подход обычно обеспечивает самый высокий уровень надежности.

Die folgende Abbildung veranschaulicht, welche Länder welche Verfahren zulassen. В RFEM можно рассчитывать только те методы, которые указаны в соответствующих Национальных приложениях.


Автор

Анн-Катрин работает в отделе Product Engineering со специализацией в геотехнике и дополнительно оказывает поддержку в Customer Support.



;