Расчёт конструкции с использованием метода 1.
Расчёт конструкции с использованием метода 1.
2024-11-05
053646
  • RFEM 6

Метод расчёта 1 (Комбинация 1-1)

Расчёт конструкции с использованием метода 1.

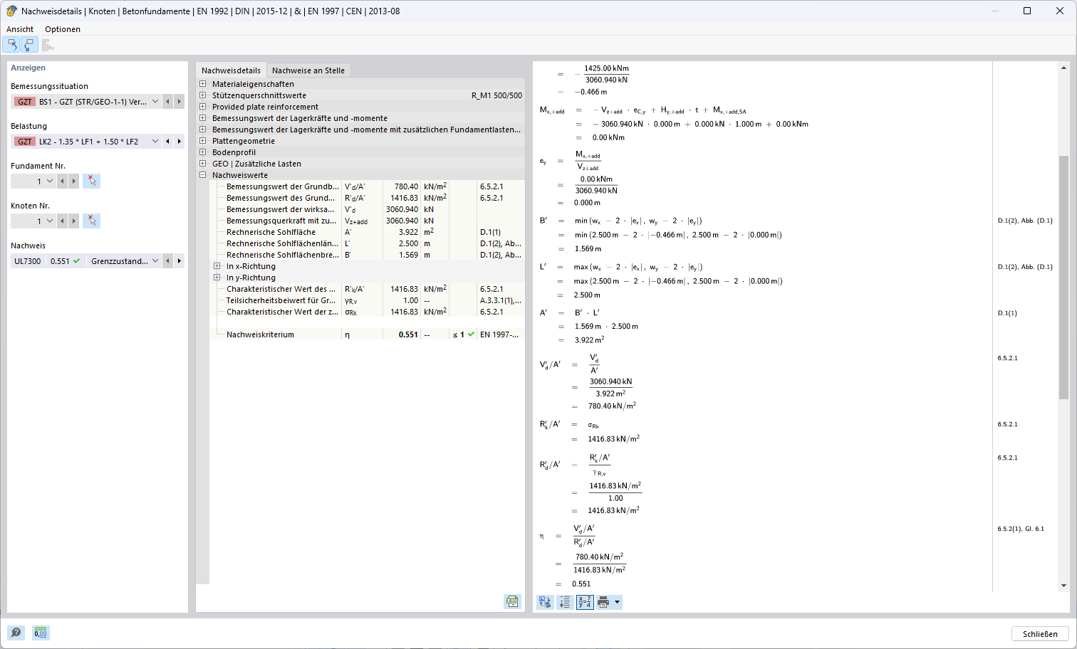
Рисунок демонстрирует применение метода расчетов для проверки сочетаний в рамках статического анализа. Этот метод является неотъемлемой частью строительных расчетов, призванной обеспечить грузоподъёмность и надёжность конструкций.
  • Метод расчёта
  • Анализ в сочетании
  • Статические расчёты
Используется в
  • Методы расчёта для определения сопротивления разрушению основания по норме Еврокод 7 (EN 1997-1)
Поделиться