Изображение результатов метода расчёта для комбинации 1-2 в инженерном приложении.
Изображение результатов метода расчёта для комбинации 1-2 в инженерном приложении.
2024-11-05
053647
  • RFEM 6

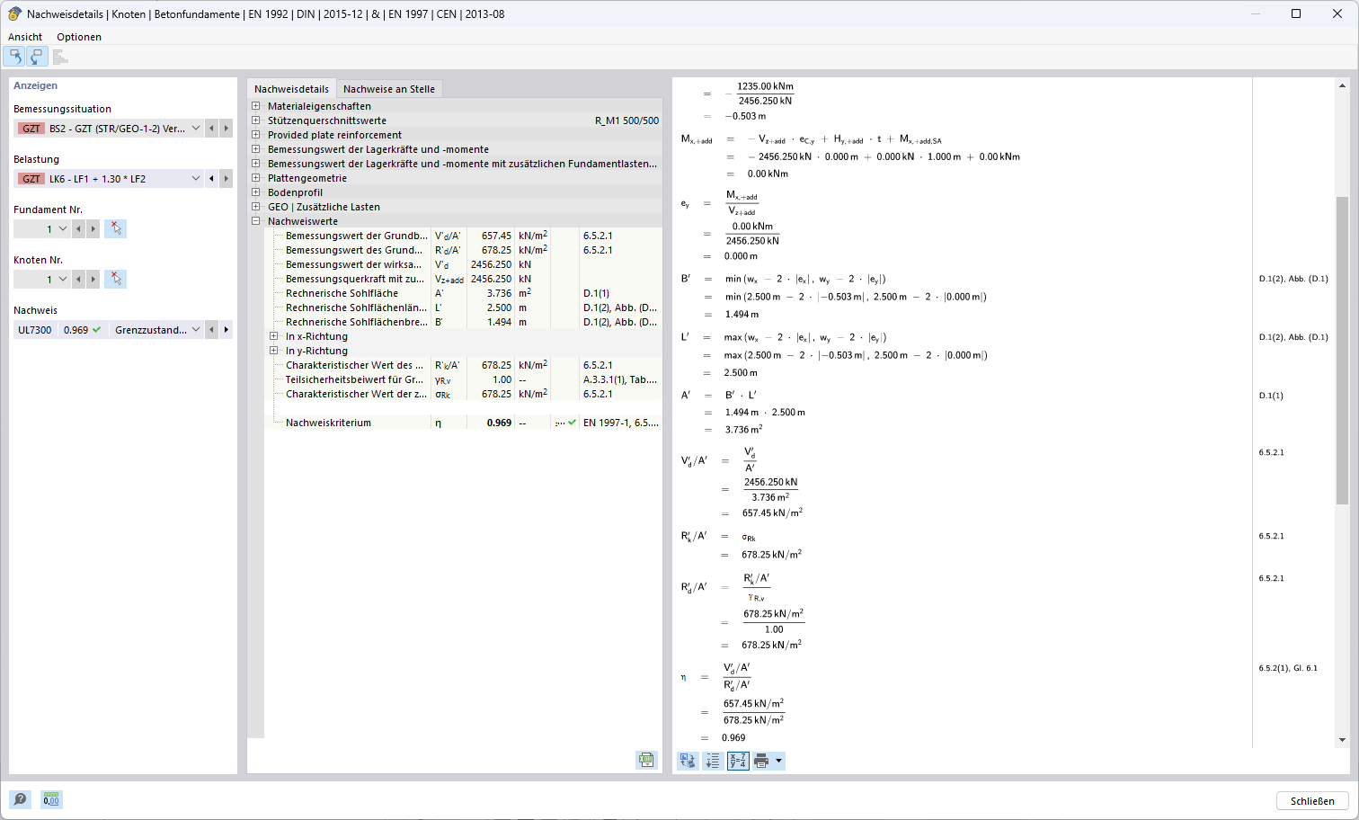
Анализ метода 1 (Комбинация 1-2)

Изображение результатов метода расчёта для комбинации 1-2 в инженерном приложении.

Иллюстрация показывает результаты инженерного расчёта для комбинации 1-2. Это подробный анализ или расчёт в рамках конструктивного применения. Данные и результаты специфичны для инженерных требований и соответствующих стадий проектирования.
  • Метод расчёта
  • Сочетание 1-2
  • Технические приложения
  • Результаты
Используется в
  • Методы расчёта для определения сопротивления разрушению основания по норме Еврокод 7 (EN 1997-1)
Поделиться