Изображение модели конструкционного анализа с применением Правил 2 для расчёта нагрузки
Изображение модели конструкционного анализа с применением Правил 2 для расчёта нагрузки
2024-11-05
053648
  • RFEM 6

Метод проектирования 2*

Изображение модели конструкционного анализа с применением Правил 2 для расчёта нагрузки

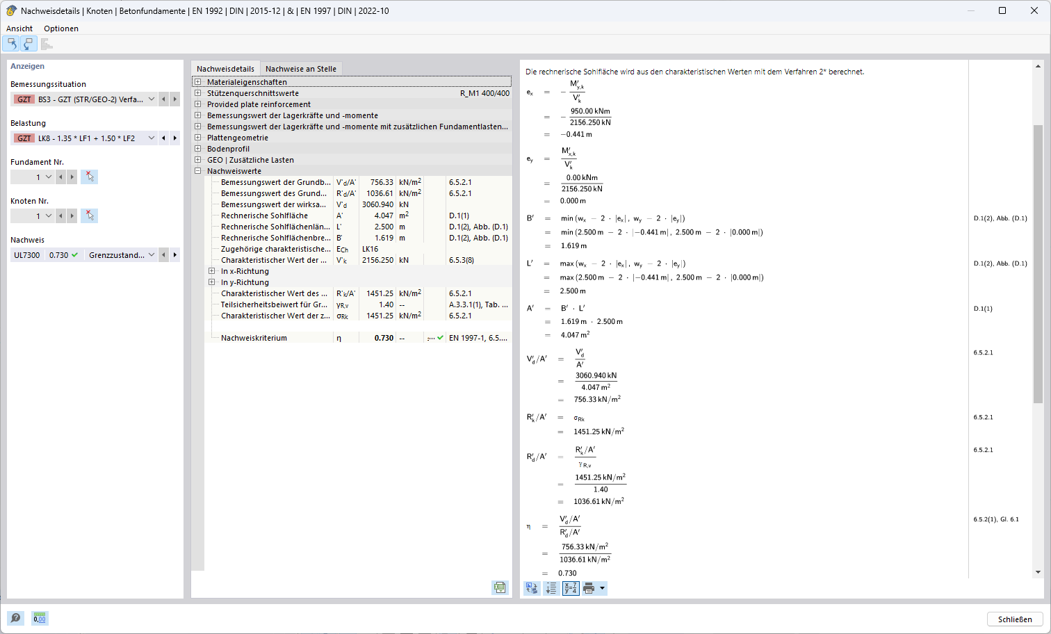
На изображении представлена модель конструкционного анализа, специфицированная согласно Методу 2 для оптимизации расчета нагрузок. Все конструктивные компоненты модели хорошо видны и согласованы с конкретной нормативной базой Метода 2. Этот метод обеспечивает точную целостность инструмента и детализацию, что является важным для соответствующих и эффективных вычислений нагрузок.
  • Метод 2
  • Статический расчёт
  • Вычисление нагрузок
  • Статическая модель
  • Метод расчёта
Используется в
  • Методы расчёта для определения сопротивления разрушению основания по норме Еврокод 7 (EN 1997-1)
Поделиться