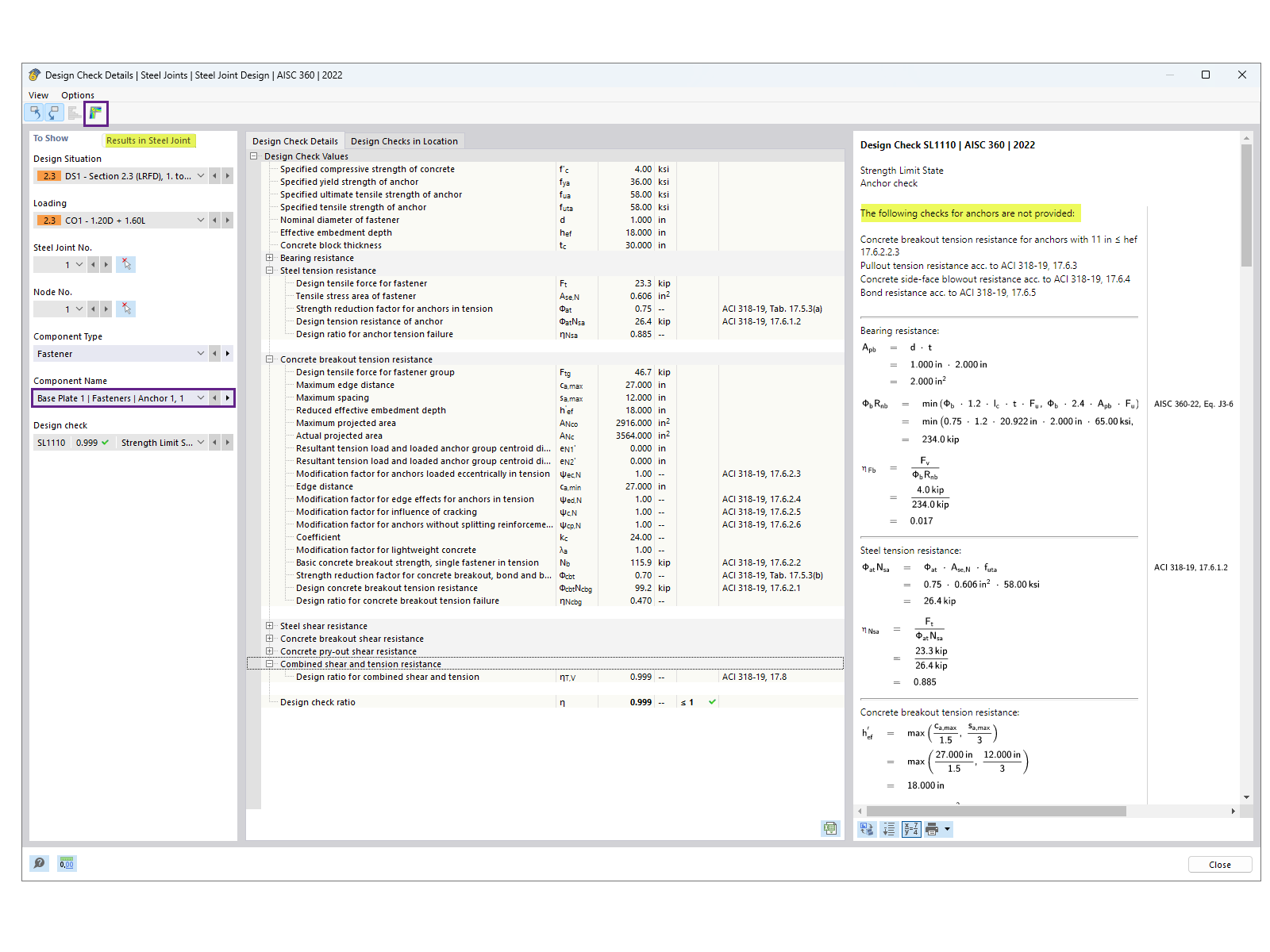
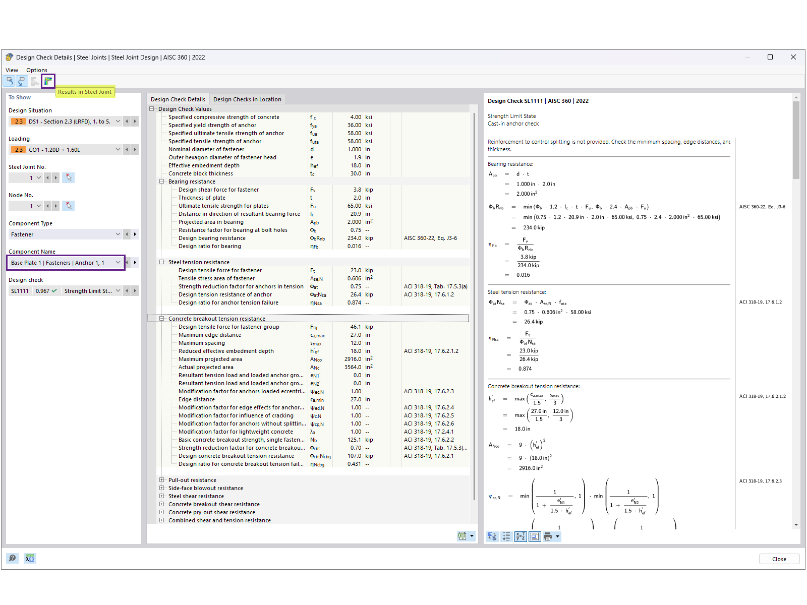
Подробности расчётной проверки анкеров, показывающие распределение напряжений и расчёты.
Подробности расчётной проверки анкеров, показывающие распределение напряжений и расчёты.
2024-11-18
053945
  • RFEM 6

Детали расчётной проверки анкера

Подробности расчётной проверки анкеров, показывающие распределение напряжений и расчёты.

Изображение иллюстрирует детали расчётной проверки анкера с концентрацией на распределении напряжений и расчёте нагрузок. Особое внимание уделено вычислениям, связанным с поведением анкера в заданных условиях.
  • Расчёт анкеров
  • Распределение напряжений
  • Расчёт конструкций
  • Вычисление нагрузок
  • Инженерные детали
Используется в
  • Расчёт опорных плит по AISC в RFEM 6
Поделиться