Иллюстрация, объясняющая противодействие собственным весам (0,9D) в сочетаниях нагрузок NBC для инженерной оптимизации
Иллюстрация, объясняющая противодействие собственным весам (0,9D) в сочетаниях нагрузок NBC для инженерной оптимизации
2025-01-13
054928
  • RFEM 6
  • Деревянные конструкции
  • Расчёт и проектирование конструкций
    • NBC 2015 | NBC 2020

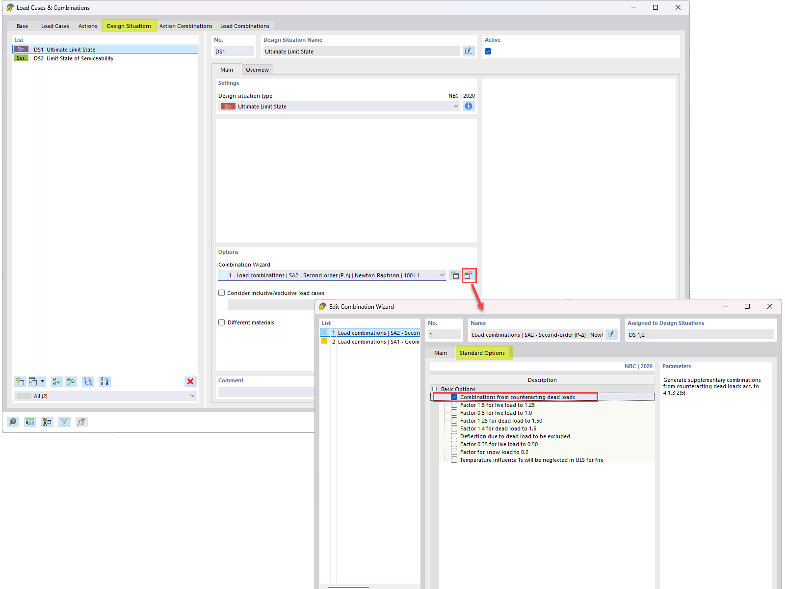
Противодействие собственному весу в комбинировании NBC: обзор FAQ

Иллюстрация, объясняющая противодействие собственным весам (0,9D) в сочетаниях нагрузок NBC для инженерной оптимизации

Это изображение представляет собой запрос из часто задаваемых вопросов, касающийся интеграции противодействующей собственной массы (0,9D) в сочетаниях нагрузок NBC. Описан технический подход к учёту противодействующей собственной массы в инженерных расчётах нагрузок, как изложено в FAQ 005645.
  • Компенсация нагрузки от собственного веса
  • Сочетание нагрузок Nbc
  • Сочетание нагрузок
  • Компенсация нагрузки от собственного веса
  • 0.9d
Используется в
  • Противодействие собственной нагрузке в сочетаниях нагрузок NBC
Поделиться