157x
005645
2025-01-13

Противодействие собственной нагрузке в сочетаниях нагрузок NBC

Как в NBC нагрузочные комбинации можно добавить противоположные нагрузки от собственного веса (0,9*D)?


Ответ:

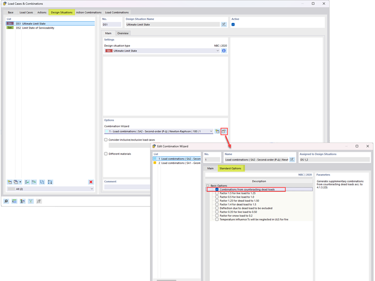
Для создания сочетаний нагрузок, включающих компенсирующие постоянные нагрузки в соответствии с Разделом 4.1.3.2(5), отредактируйте опцию Мастер комбинаций (Изображение 01). На вкладке Стандартные опции активируйте опцию "Комбинации за счет компенсирующих постоянных нагрузок".

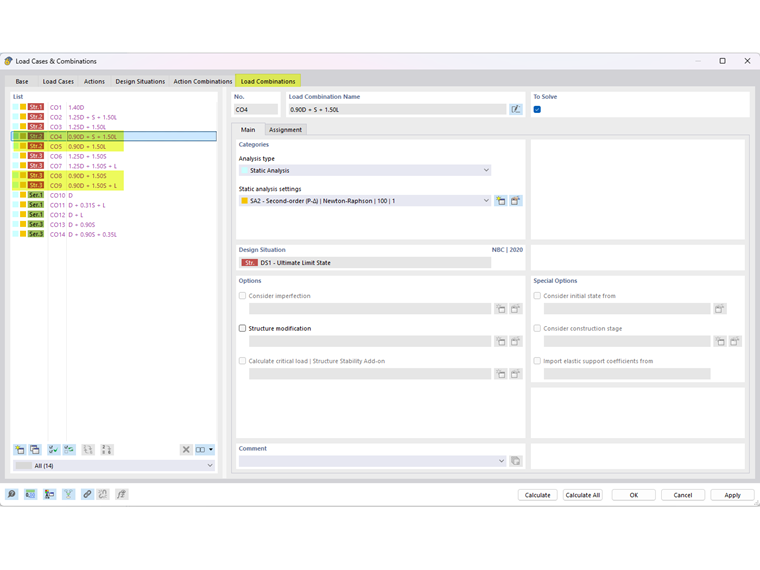
Сочетания нагрузок, включающие компенсирующие постоянные нагрузки, показаны на Изображении 02.


Автор

Cisca отвечает за обучение клиентов, техническую поддержку и за разработку наших программ для североамериканского рынка.



;