FAQ о добавлении противодействующих нагрузок от собственной массы (0.9D) в сочетания нагрузок NBC
FAQ о добавлении противодействующих нагрузок от собственной массы (0.9D) в сочетания нагрузок NBC
2025-01-13
054929
  • RFEM 6
  • Деревянные конструкции
  • Расчёт и проектирование конструкций
    • NBC 2015 | NBC 2020

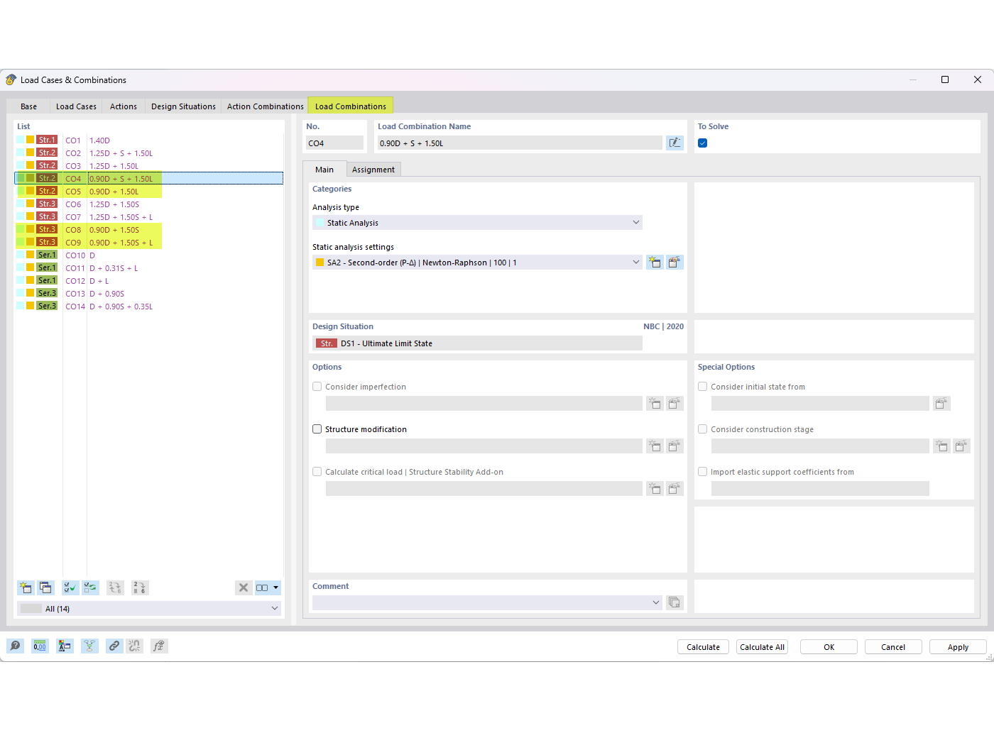
Противодействие собственным весам в комбинациях NBC

FAQ о добавлении противодействующих нагрузок от собственной массы (0.9D) в сочетания нагрузок NBC

The image displays a FAQ entry that addresses how to incorporate counteracting dead loads (0.9D) in NBC load combinations. It specifies FAQ 005645 and focuses on achieving load balance through precise adjustments within the NBC system.
  • Сочетания нагрузок
  • FAQ 005645
  • Противодействие собственному весу
  • Сочетание нагрузок по NBC
  • 0
  • 9D
Используется в
  • Противодействие собственной нагрузке в сочетаниях нагрузок NBC
Поделиться