Интерфейс программы RFEM 6, показывающий настройки модификации жёсткости для элементов
Интерфейс программы RFEM 6, показывающий настройки модификации жёсткости для элементов
2025-01-24
055137
  • RFEM 6

Изменение жёсткости элементов в RFEM 6

Интерфейс программы RFEM 6, показывающий настройки модификации жёсткости для элементов

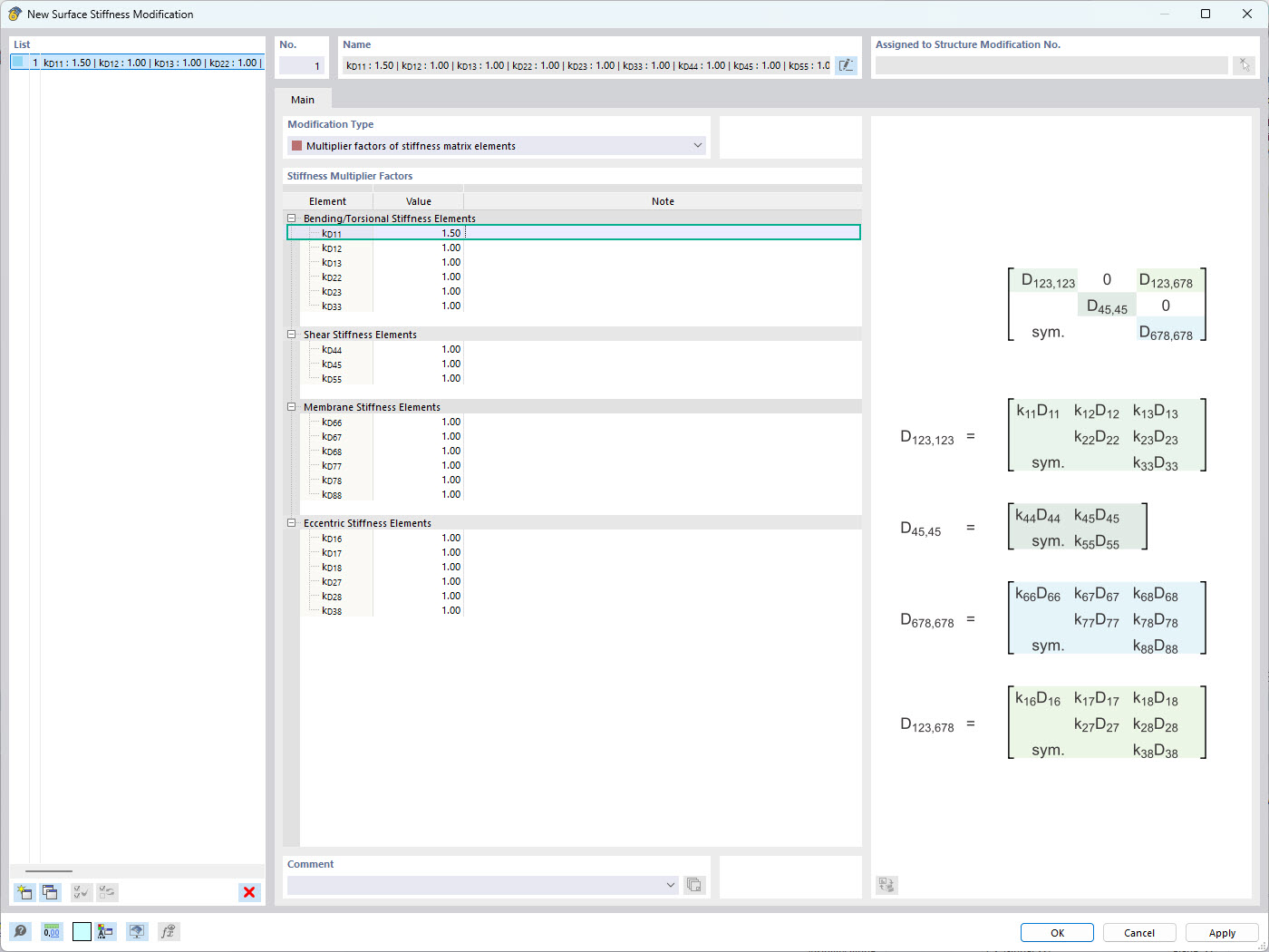
На изображении показан интерфейс RFEM 6, где пользователи могут применять модификации жёсткости, специфичные для элементов. Он подчёркивает окно модификации жёсткости поверхности, позволяющее задать отдельные коэффициенты жёсткости для каждого элемента матрицы жёсткости. Эта функция позволяет точно контролировать поведение конструкции поверхностей, повышая точность моделирования в расчёте конструкций.
  • Модулятор жёсткости
  • Жёсткость поверхности
  • Инженерное ПО
  • Расчёт конструкций
Используется в
  • Изменение жёсткости поверхности в RFEM 6
Поделиться