446x
005662
2025-02-24

Изменение жёсткости поверхности в RFEM 6

Какие наиболее подходящие случаи применения для каждого метода модификации жёсткости поверхности в RFEM 6?


Ответ:

Расчётные комплексы RFEM 6 и RSTAB 9 предлагают несколько методов изменения жёсткости поверхностей, каждый из которых подходит для различных применений. Вот краткое описание наилучших применений для каждого метода:

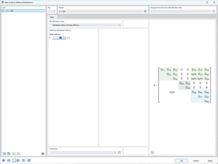
  • Изменение общей жёсткости

Этот метод лучше всего подходит для глобальных корректировок, чтобы моделировать поверхности с увеличенной или уменьшенной жёсткостью или для упрощенного моделирования поверхностей с однородными свойствами материала. Он включает в себя равномерное масштабирование всех элементов матрицы жёсткости одним коэффициентом.

  • Частичные изменения жёсткости, веса и массы

Используйте этот метод для целевых изменений, когда необходимо скорректировать определенные компоненты матрицы жёсткости, оставляя другие без изменения. Это полезно для моделирования сложных многослойных или композитных материалов и учёта ползучести и усадки в композитных стальных бетонных настилах. Например, для учёта ползучести и усадки для композитного стального бетонного настила, где модуль изгиба и кручения матрицы жёсткости поверхности может равномерно уменьшиться на коэффициент, представляющий уменьшение жёсткости, зависящее от времени.

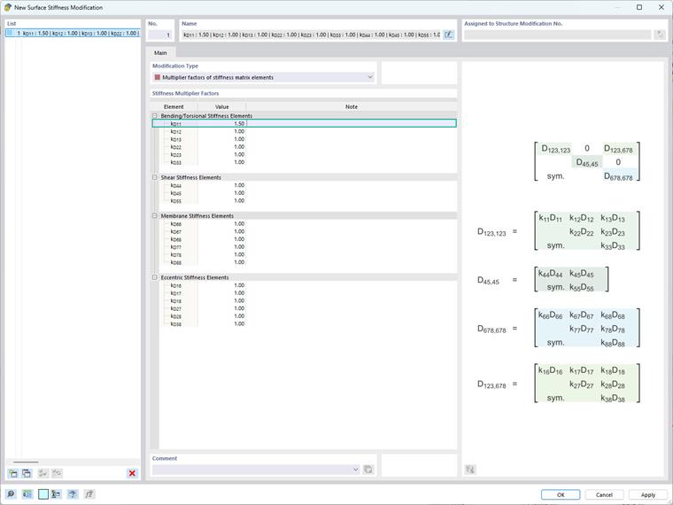
  • Изменение жёсткости конкретных элементов

Этот метод особенно полезен для моделирования сложных поведений материалов и для учёта локальных эффектов внутри конструкции. Например, он может быть использован для композитной плиты с волокнами, преимущественно ориентированными вдоль оси x, что приводит к значительной жёсткости в этом направлении. Чтобы учесть это анизотропное поведение, можно увеличить модуль изгиба k, который соответствует D11 в матрице жёсткости поверхности, сохраняя другие термины без изменений.

  • Изменение жёсткости по стандартам (ACI 318-19 и CSA A23.3-19)

Этот метод используется для учета уменьшения жёсткости бетонных элементов и поверхностей различных типов элементов в соответствии с разделом 6.6.3.1.1 стандарта ACI 318-19 и пунктом 10.14.1.2 CSA A23.3-19. Варианты включают треснувшие и нетреснувшие стены, плоские плиты, настилы, балки и колонны. Программа использует коэффициенты масштабирования, непосредственно полученные из таблиц в стандартах.

Имейте в виду, что внедрение этих изменений требует тщательной оценки конструкционного контекста и желаемых целей, так как изменения матрицы жёсткости непосредственно влияют на распределение напряжений и деформаций внутри конструкции.


Автор

Irena Kirova отвечает за написание технических статей и техподдержку пользователей ПО Dlubal.



;