Изображение показывает подход к устранению потери устойчивости в модальном анализе без начальных условий.
Изображение показывает подход к устранению потери устойчивости в модальном анализе без начальных условий.
2025-02-27
055589

Модальный анализ без начальных условий

Изображение показывает подход к устранению потери устойчивости в модальном анализе без начальных условий.

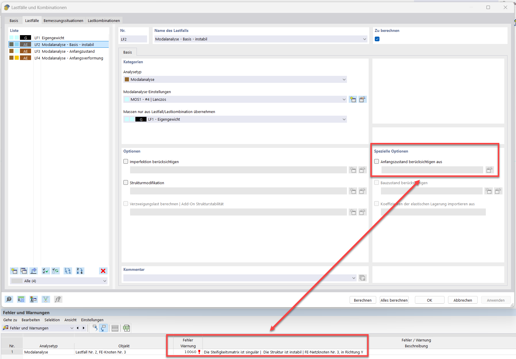
Изображение иллюстрирует устранение проблемы с сообщением об ошибке "10060 - конструкция неустойчива" в модальном анализе без начального состояния. Рассматриваются технические параметры, такие как стержень троса, начальное натяжение, начальное состояние и минимальное изменение длины. Иллюстрация дает конкретные указания для стабилизации конструкции.
  • Модальный анализ
  • Канатный стержень
  • Начальное предварительное натяжение
  • Начальное состояние
  • Минимальное изменение длины
Используется в
  • Модальный анализ с оболочными/вантовыми элементами, конструкция неустойчива
Поделиться