411x
005668
2025-02-27

Модальный анализ с оболочными/вантовыми элементами, конструкция неустойчива

Как устранить предупреждение об ошибке «10060 - Конструкция нестабильна» для модального анализа?


Ответ:

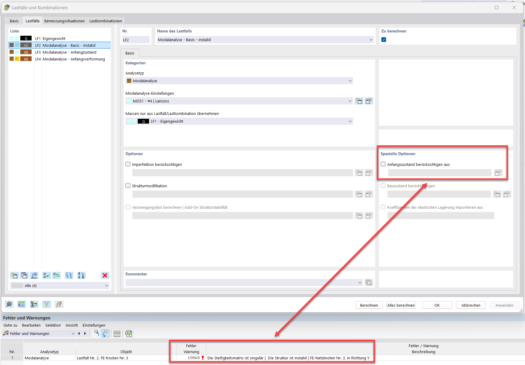
В моделях с мембранами/канатами начальная преднапряженность позволяет добиться сходимости расчёта. В RFEM 6 есть два способа учёта начальной преднапряженности: начальное состояние или минимальное изменение длины. Помимо численной сходимости, важно отметить, что собственные частоты каната зависят от начального напряжения. Должна присутствовать тяговая сила, и её величина влияет на результаты.

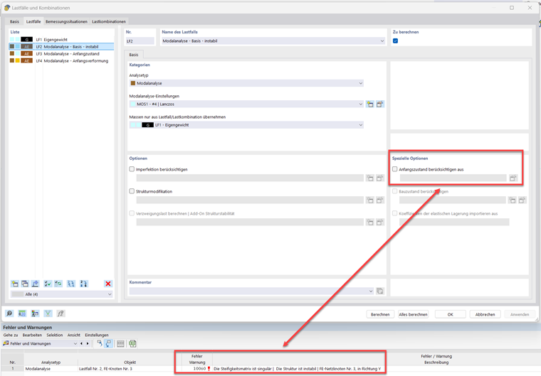
Для каната с простым опиранием и только собственным весом проводится модальный анализ без начального состояния:

В результате выводится сообщение об ошибке «10060 - Матрица жёсткости является сингулярной | Конструкция неустойчива»:

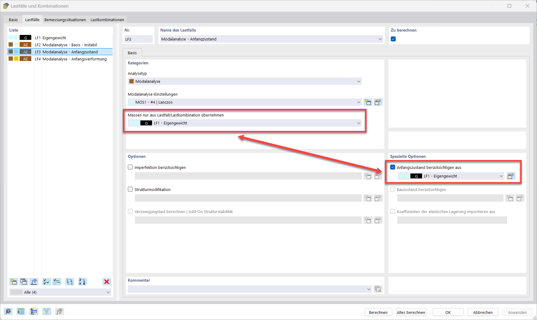
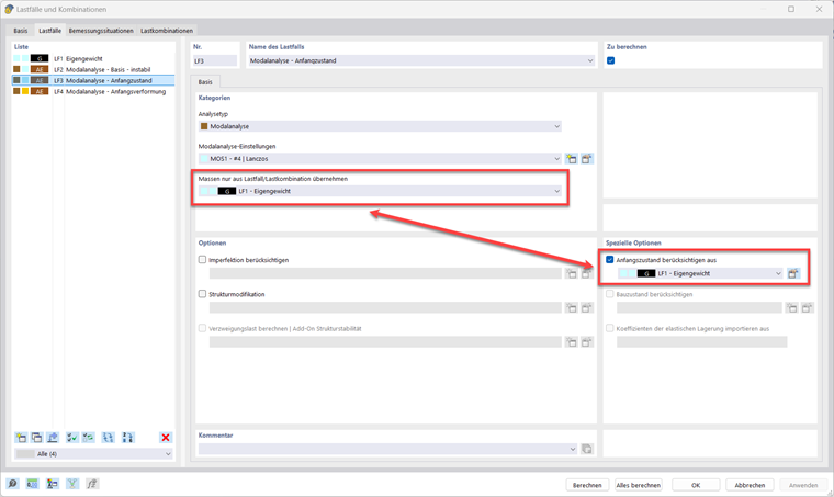
Первое решение — выбрать загружение с тяговым усилием в качестве начального состояния. В этом случае, с учётом нелинейностей (теория третьего порядка), от элемент каната возникает горизонтальная реакция от чисто вертикальной нагрузки. Горизонтальная реакция соответствует тяговому усилию. Важно подчеркнуть, что загружения или сочетания загрузок в параметре «Источник масс» не влияют на матрицу жёсткости. Поэтому необходимо выполнить два действия.

Второй вариант — задать начальную деформацию в настройках модального случая.

Рекомендуется оценить влияние начальных значений (начального состояния или минимального изменения длины) на формы колебаний. Относительно небольшие изменения этих значений могут привести к значительным изменениям собственных частот.


Автор

Господин Идальго отвечает за развитие в области динамики.



;