На изображении показан модальный анализ с начальными условиями, канатным стержнем, начальным натяжением и минимальным изменением длины.
На изображении показан модальный анализ с начальными условиями, канатным стержнем, начальным натяжением и минимальным изменением длины.
2025-02-27
055590

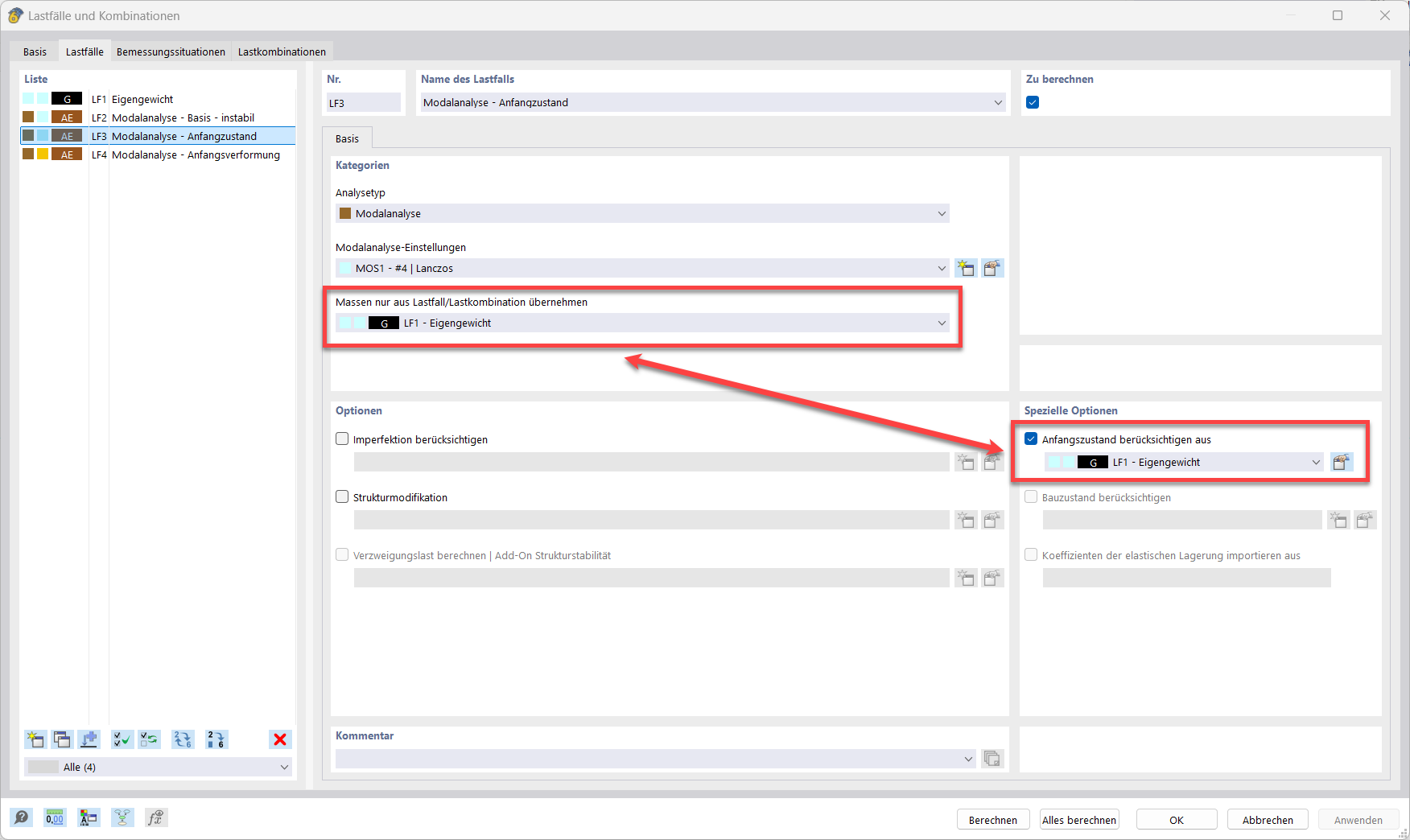
Модальный анализ с исходным состоянием

На изображении показан модальный анализ с начальными условиями, канатным стержнем, начальным натяжением и минимальным изменением длины.

Изображение иллюстрирует начальное состояние модального анализа. Чётко показаны трос, начальное натяжение и минимальное изменение длины. Изображение помогает понять ошибку «10060 – Структура неустойчива» и устранить связанные с ней проблемы. Практические советы по этому вопросу можно найти в FAQ 005668.
  • Модальный анализ
  • Начальное состояние
  • Ошибка-предупреждение 10060
  • Канатный стержень
  • Начальное натяжение
  • Изменение минимальной длины
Используется в
  • Модальный анализ с оболочными/вантовыми элементами, конструкция неустойчива
Поделиться