Анализ стадий строительства позволяет регулировать характеристики, такие как элементы и поверхности, на разных стадиях строительства
Анализ стадий строительства позволяет регулировать характеристики, такие как элементы и поверхности, на разных стадиях строительства
2025-03-27
056012
  • RFEM 6
  • Расчёт стадий строительства (CSA) в RFEM 6

Изменение характеристики стержня для стадия строительства

Анализ стадий строительства позволяет регулировать характеристики, такие как элементы и поверхности, на разных стадиях строительства

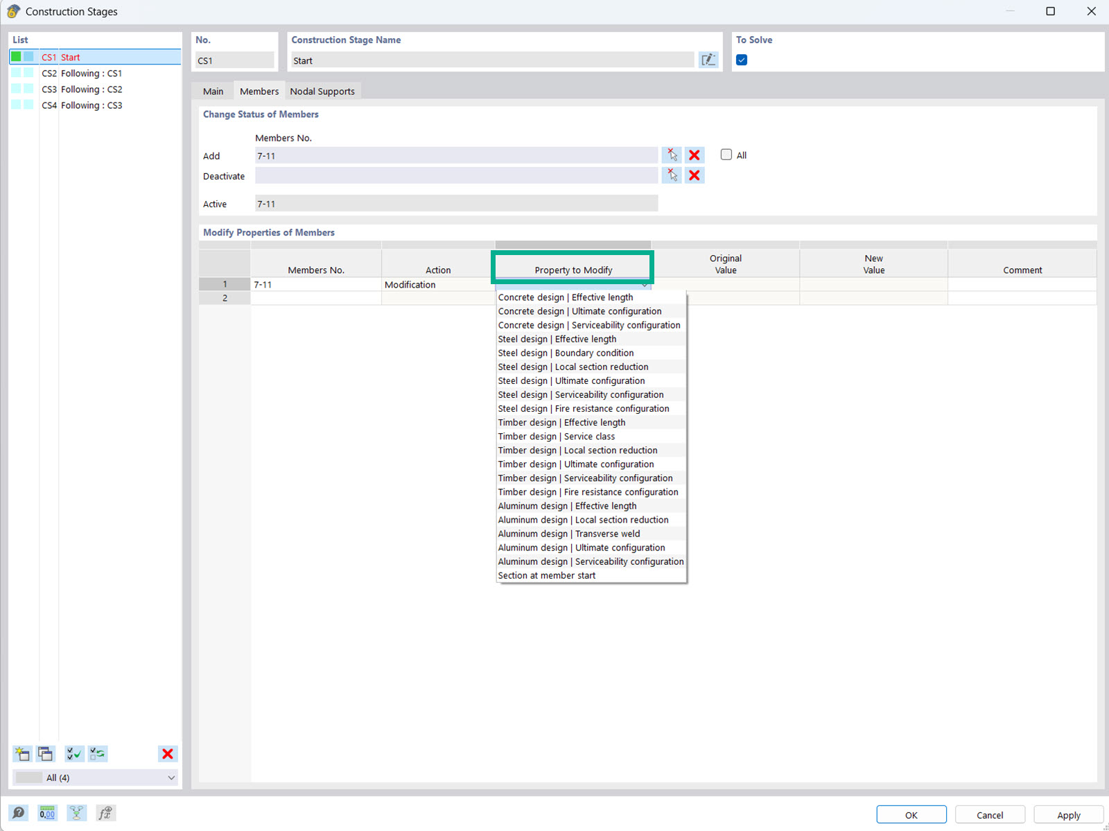
На рисунке показан интерфейс аддона Анализ стадий строительства (CSA), в котором инженеры могут изменять параметры объектов и расчётные параметры стержней и поверхностей на различных стадиях строительства. Эта функция позволяет учитывать различные стадии строительства, что даёт возможность более точного анализа конструктивных характеристик. Эти настройки имеют решающее значение для оптимизации и обеспечения надёжности конструкции на различных стадиях строительства.
  • Расчёт стадии строительства
  • Свойства объектов и расчёта
  • Стержни и поверхности
Используется в
  • Изменение параметров расчёта на стадиях строительства
Поделиться