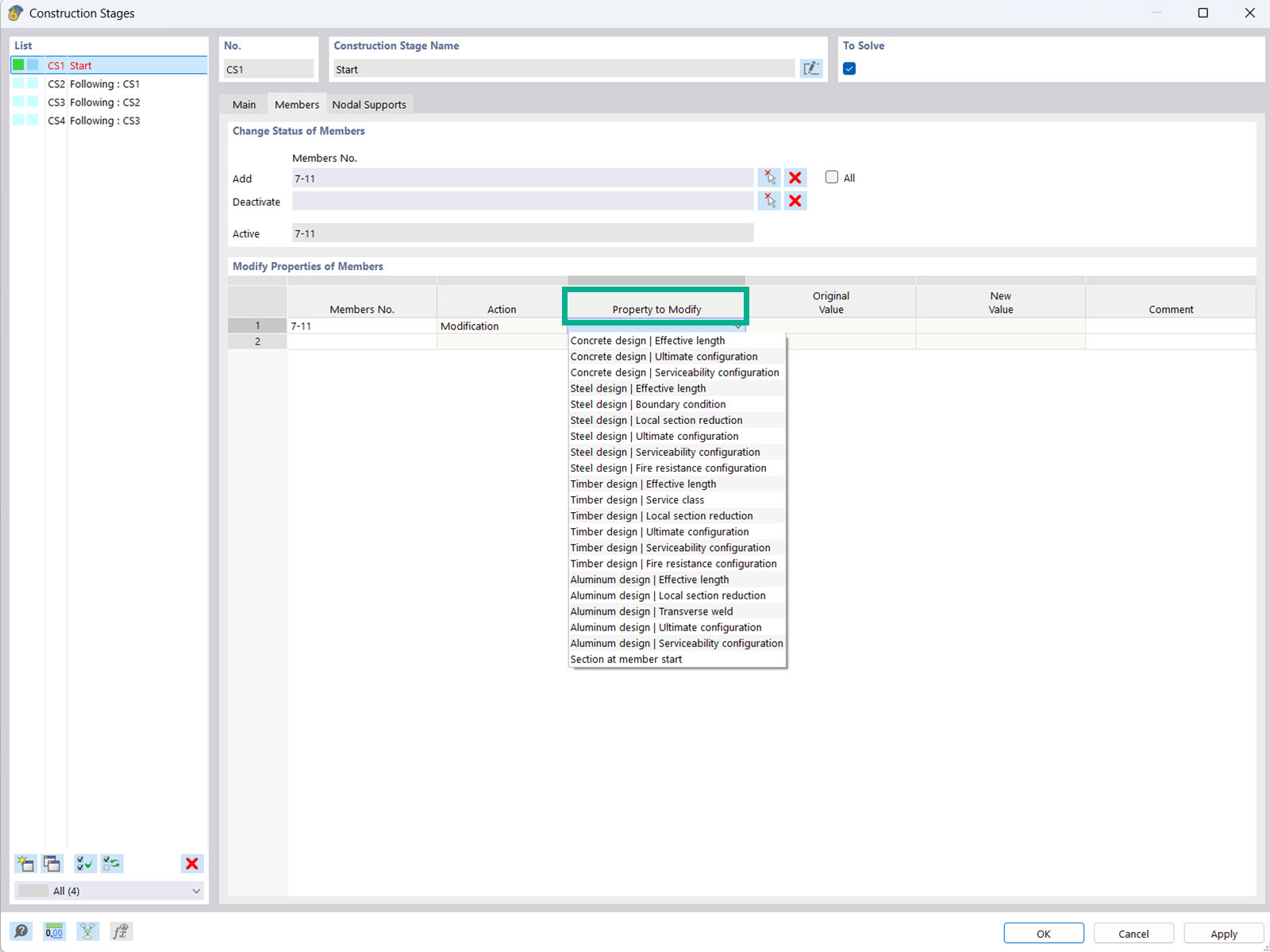
В аддоне Расчёт стадий строительства (CSA) у вас есть возможность изменить объект и свойства расчёта стержней, поверхностей и т.д. на отдельных стадиях строительства.
Изменение параметров расчёта на стадиях строительства
;
зарегистрируйтесь во Длупал Экстранет, чтобы максимально использовать программное обеспечение и иметь эксклюзивный доступ к вашим личным данным.
зарегистрируйтесь во Длупал Экстранет, чтобы максимально использовать программное обеспечение и иметь эксклюзивный доступ к вашим личным данным.
зарегистрируйтесь во Длупал Экстранет, чтобы максимально использовать программное обеспечение и иметь эксклюзивный доступ к вашим личным данным.
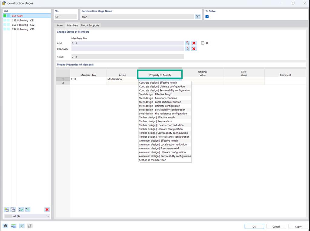
В аддоне Расчёт стадий строительства (CSA) у вас есть возможность изменить объект и свойства расчёта стержней, поверхностей и т.д. на отдельных стадиях строительства.