Анализ различий действующих глубин при проверке на срез, выявление причин расхождений при проектировании ЖБ конструкций.
Анализ различий действующих глубин при проверке на срез, выявление причин расхождений при проектировании ЖБ конструкций.
2025-04-09
056198
  • Аддон Concrete Design для RFEM 6
  • Бетонные конструкции
  • Расчёт и проектирование конструкций
    • Расчёт по методу конечных элементов
    • ACI 318

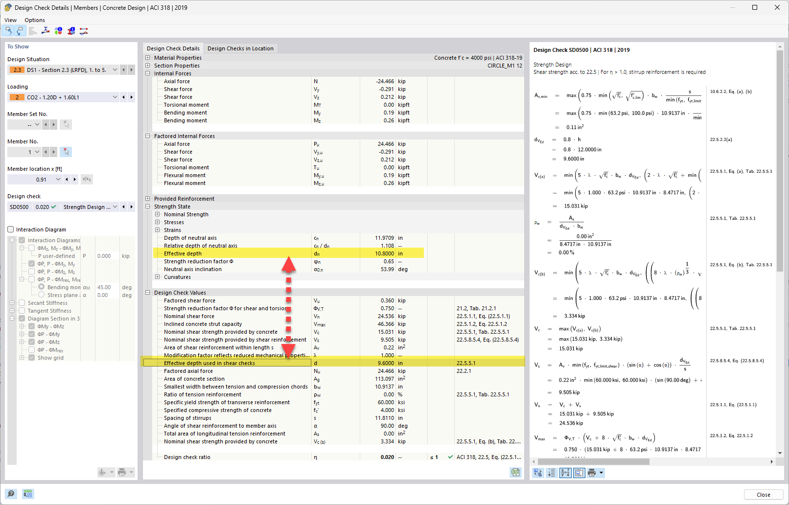
Располагаемая глубина vs. располагаемой глубины, используемая в проверках на сдвиг

Анализ различий действующих глубин при проверке на срез, выявление причин расхождений при проектировании ЖБ конструкций.

В обсуждаемой теме эффективная глубина при расчётах на сдвиг сравнивается с вычисленной эффективной глубиной. Анализ объясняет, почему возникают расхождения в эффективной глубине из-за проектных условий и допущений в железобетоне. Эта тема актуальна для точной оценки несущей способности и работы конструктивных элементов. Проверки на сдвиг жизненно необходимы для обеспечения надёжности и устойчивости конструкции.
  • Разница эффективных глубин
  • Контроль прочности на срез
  • Расчёт железобетонных конструкций
  • Анализ эффективной глубины
Используется в
  • Расчёт действенной высоты (d) для поперечного арматуры в железобетоне - ACI 318
Поделиться