1075x
005680
2025-04-09

Расчёт действенной высоты (d) для поперечного арматуры в железобетоне - ACI 318

Почему эффективная глубина отличается от глубины, используемой в проверках на сдвиг?


Ответ:

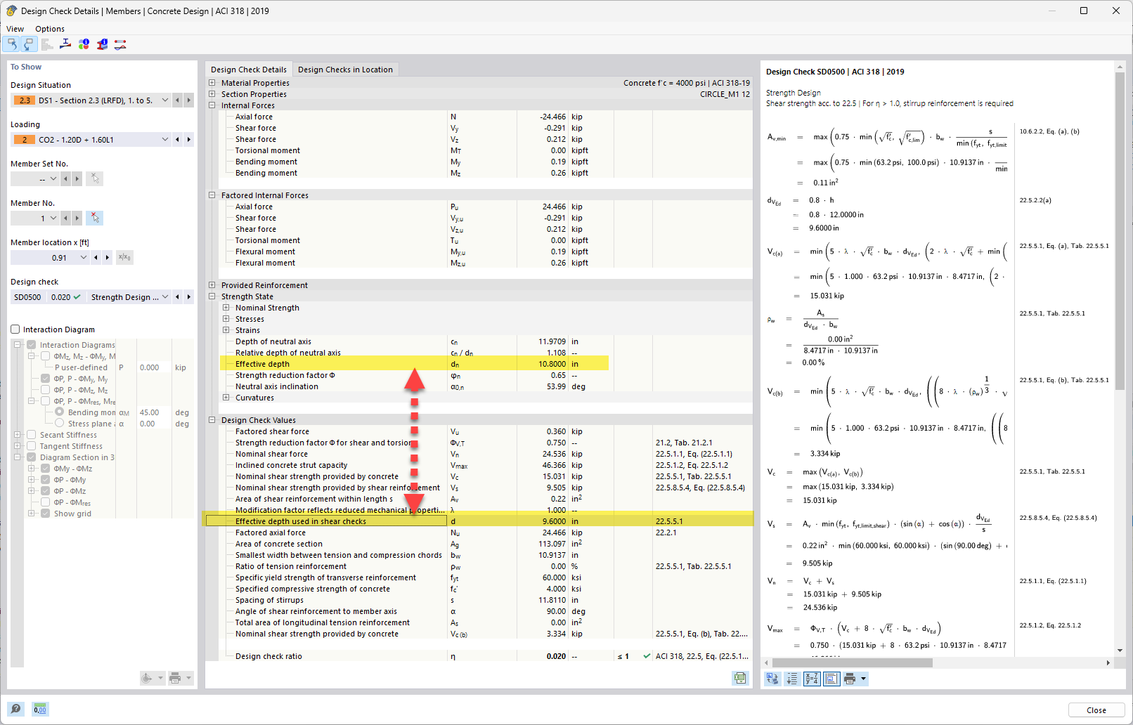
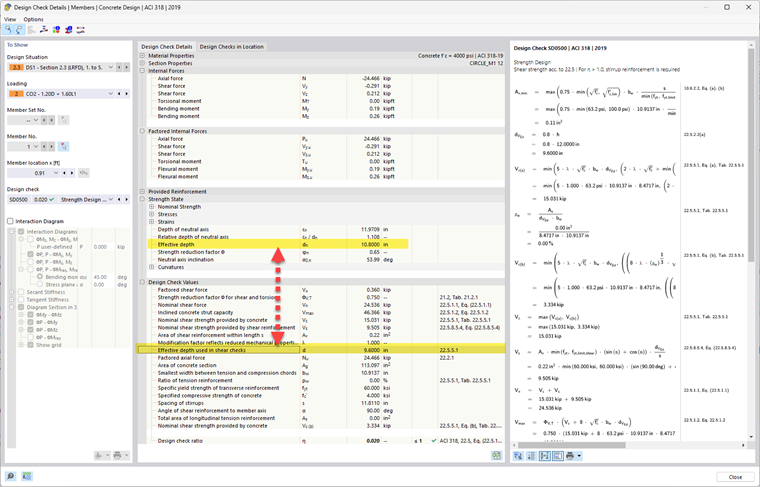
При изгибе (гибкости) эффективная глубина «d» — это расстояние от крайнего волокна сжатия (верха балки) до центра тяжести арматуры на растяжение. По сути, это расстояние, на котором находятся арматурные стержни от зоны сжатия – это влияет на то, какой момент сечение может выдержать. При сдвиге мы рассматриваем, как сечение противостоит диагональному растрескиванию и касательным напряжениям, которые протекают вдоль поперечного сечения. Внутреннее плечо рычага и направление пути напряжений не обязательно совпадают с изгибом, особенно в элементах со сложной нагрузкой или геометрией (например, Т-образные балки или плиты).

Когда направление результирующего момента и результирующего сдвига совпадают, нет разницы между d, z, bw для изгиба и сдвига. Но когда результирующий сдвиг в другом направлении, мы должны искать d, z в этом направлении (а не в направлении, перпендикулярном нормальной оси). Чем больше изменение направления сдвига от направления изгиба, тем больше разница между d, z, bw. Возможная разница показана на приложенной картинке. Таким образом, даже если это одна и та же балка, направление и характер внутренних сил отличаются, и геометрия, противостоящая этим силам, изменяется соответственно.


Автор

Алекс отвечает за обучение клиентов, техническую поддержку и за разработку наших программ для североамериканского рынка.



;