Настройки материалов RFEM 6 для моделирования стеклянных конструкций при расчёте конструкций.
Настройки материалов RFEM 6 для моделирования стеклянных конструкций при расчёте конструкций.
2025-05-13
056710
  • RFEM 6

Задание материалов для стеклянных конструкций в RFEM 6

Настройки материалов RFEM 6 для моделирования стеклянных конструкций при расчёте конструкций.

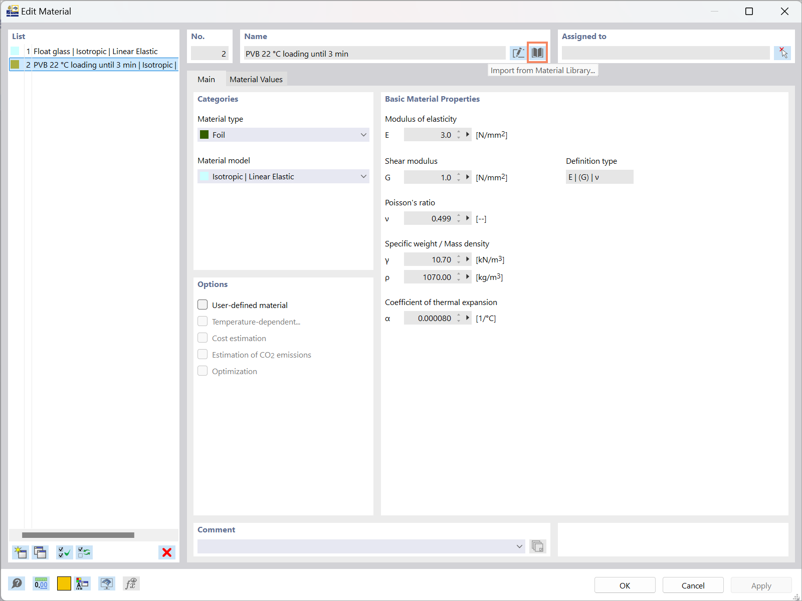
На изображении демонстрируется процесс задания материалов, используемых в стеклянных конструкциях, с помощью программного обеспечения RFEM 6. Показан интерфейс, в котором инженеры могут вводить характеристики материалов для аналитических целей в строительных проектах.
  • Настройки материалов
  • Стеклянные конструкции
  • RFEM 6
  • Расчёт конструкций
  • Материалы
Используется в
  • Расчёт стеклянных конструкций в RFEM 6: общий обзор
Поделиться