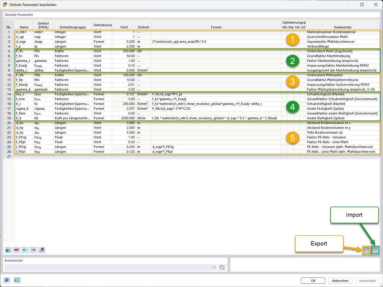
KB 001955 | Параметрическое моделирование свай с использованием эмпирических сопротивлений свай по Чухниггу | Общие параметры (с группировкой и маркировкой импорта/экспорта)
KB 001955 | Параметрическое моделирование свай с использованием эмпирических сопротивлений свай по Чухниггу | Общие параметры (с группировкой и маркировкой импорта/экспорта)
2025-05-22
056824

KB 001955 | Параметрическое моделирование свай | Глобальные параметры (с группированием и пометкой импорта/экспорта)

KB 001955 | Параметрическое моделирование свай с использованием эмпирических сопротивлений свай по Чухниггу | Общие параметры (с группировкой и маркировкой импорта/экспорта)

  • Геотехнический расчёт
  • Свая
  • Несущая способность сваи
  • Общие параметры
Используется в
  • Параметрическое моделирование свай с эмпирическими несущими способностями свай по Чушниггу
Поделиться