Используя глобальные параметры, можно определить необходимые значения на вкладке «Тип сопротивления сваи» в зависимости от геометрии сваи и характеристик грунта. Пример, использованный в этой статье, упрощенно предполагает однородный грунт и использует эмпирическое определение по Чучниггу [1]. Дополнительная информация по работе с элементом сваи представлена по следующим ссылкам.
- Онлайн-руководства RFEM 6 | Геотехнический расчёт | Основы теории | Плотодержательныйэлемент
- Онлайн-руководства RFEM 6 | Геотехнический расчёт | Базовые объекты | Стержни
- KB 1924 | Моделирование свай в RFEM 6: комплексное руководство
Следующая модель состоит из объема грунта в 3D с интегрированным стержнем типа «свая». Здесь стоит отметить, что для упрощения было принято линейно-упругое поведение материала грунта. Для прочности и сопротивления сваи была принята постоянная распределение, с сопротивлением 250 кН (оболочка) и 100 кН (кончик).
Параметризация
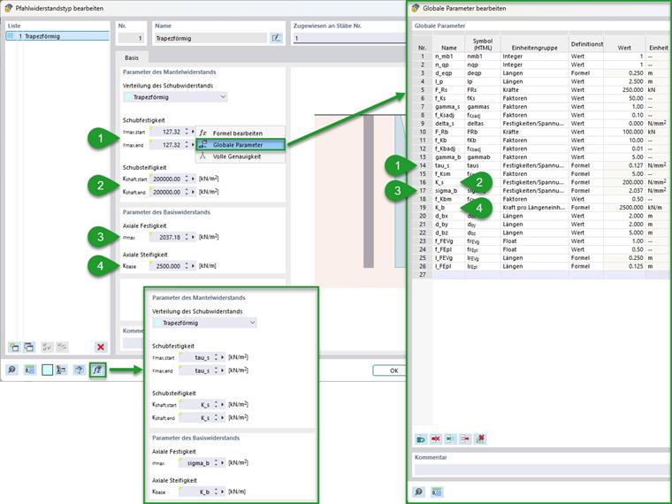
Была проведена комплексная параметризация. Это показано на следующем изображении, которое демонстрирует использованные глобальные параметры. Также здесь указана группировка (номера от 1 до 4), и обозначены опции для импорта и экспорта глобальных параметров.
Группировка:
- Общие входные значения (номер материала/сечения для грунта/сваи, а также его длина связи и объем грунта)
- Параметры сетки метода конечных элементов (грунт/свая)
- Входные значения для сопротивлений сваи
- Вычисленные параметры сопротивления для оболочки и кончика сваи
Рассчитанные здесь под пунктом 4 сопротивления сваи могут быть введены в качестве глобальных параметров на вкладке «Сопротивления сваи» рядом с соответствующими полями ввода. Это показано на следующем изображении. Для проверки рекомендуется использовать кнопку «Показать формулы» для подтверждения ввода.
Расчет
Расчеты сопротивлений свай выполняются так, как показано в разделе «Основы теории» руководства. Онлайн-руководства RFEM 6 | Геотехнический расчёт | Основы теории | Плотодержательныйэлемент Поскольку в этом примере выбрано круговое сечение сваи, эквивалентный диаметр соответствует этому. Для других типов сечений его можно определить по следующей формуле.
В зависимости от эквивалентного диаметра сваи можно определить другие параметры. Это касается, в первую очередь, плотности сетки грунтового объема и линии, которая присоединена к свае. Для этого руководство по элементу типа «свая» в пункте «Сеткование» дает рекомендации, которые были здесь применены.
Онлайн-руководства RFEM 6 | Геотехнический расчёт | Базовые объекты | СтержниРасчет сопротивления сдвигу можно провести по длине связи и эквивалентному диаметру из общего сопротивления сдвигу. В следующей формуле это показано при условии постоянного сопротивления сдвигу и сечения. В этом примере проводится расчет, исходя из общего сопротивления 250 кН, при сопротивлении полоски оболочки 127 кН/м².
|
Fr,s |
Полное сопротивление ствола сваи (рение) |
|
deq |
Эквивалентный диаметр сваи (круглая площадь) |
|
lb |
Длина сцепления сваи |
Трение оболочки здесь определяется с помощью эмпирических формул по Чучниггу [1]. Из различных факторов и модуля сдвига наличествующего грунта 40 Н/мм² получается постоянная жесткость на сдвиг 200 Н/мм². Для упрощения и контроля может быть образован общий фактор из рекомендуемых корректирующих факторов.
|
|
Модуль сдвига грунта (из отношения модуля Юнга и коэффициента Пуассона; Модуль Юнга для нелинейной модели материалов: простой (например, модель Мора-Кулона) первый подход Eprim или более сложный (например, модель тангенса) Eur~5 x E(50),prim) |
|
Γs |
Коэффициент модификации ствола сваи (эмпирический; рекомендуется: 1) |
|
Δs |
Начальное сопротивление трения корпуса (эмпирическое значение; рекомендуемое значение: 0) |
|
fs,RН |
Fременный фактор RFEM (рекомендуемое значение: 0,1) |
|
|
Модуль сдвига грунта (по коэффициенту поперечного деформирования и модулю упругости); модуль упругости для нелинейной модели материала: простой (напр. Моhr-Coulomb) первоначальная нагрузка Eprim или высшего порядка (напр. Hardening-Soil) Eur~5 x E(50),prim) |
Определение осевой прочности на кончике сваи из общего сопротивления также может быть проведено по эквивалентному диаметру сваи. В этом примере получают прочность 2,037 Н/мм² из установленных 100 кН.
|
Fr,b |
Общая несущая способность конуса сваи |
|
deq |
Эквивалентный диаметр сваи (круглая поверхность) |
Аналогично определению трения оболочки, можно также определить осевую жесткость. Здесь получается значение 2500 кН/м.
|
G |
Модуль сдвига основания (из коэффициента Пуассона и модуля упругости; модуль упругости для нелинейной модели материала: простой (например, Мора-Кулона) первоначальная нагрузка Eprim или более высокого порядка (например, упрочнённого грунта) Eur~5 x E(50),prim) |
|
Γb |
Коэффициент адаптации для острия сваи (эмпирический; рекомендуется: 5-10) |
|
req |
Эквивалентный радиус наконечника сваи |
|
fb,RF |
Коэффициент адаптации RFEM (рекомендуемое значение: 0,01) |
|
req |
Эквивалентный радиус конца сваи |
Результаты
Полученные результаты дают представление о несущей способности элемента типа «свая». На следующем изображении показаны нормальные силы в свае и главные напряжения сдвига в грунте на двух стадиях нагружения. Слева показано состояние до достижения сопротивления оболочки (менее 250 кН входящего усилия). Справа показано состояние непосредственно перед полным разрушением (менее 250 кН + 100 кН). Как показано, несущая способность изменяется от комбинированного восприятия нагрузки оболочкой и кончиком сваи к чистому восприятию дополнительных нагрузок на кончике сваи.
Для контроля несущей способности сваи также может быть создана диаграмма расчетов. На следующем изображении это показано для нормальной силы стержня в отношении к узлу кончика сваи и его смещения вдоль.
Возможности расширения
Для многослойности наличествующего грунта на вкладке «Тип сопротивления сваи» можно выбрать «Изменяемый» для распределения сопротивления трения. Здесь можно ввести изменяемые сопротивления оболочки в зависимости от слоистости. В предыдущем примере должны быть введены желаемые номера материала наличествующего грунта, а также определены жесткости оболочки на сдвиг в зависимости от этой информации. При необходимости также может быть выгодно использовать неконстантное сопротивление сдвигу.