KB 001955 | Параметрическое моделирование свай с использованием эмпирического сопротивления свай по Чухниггу
KB 001955 | Параметрическое моделирование свай с использованием эмпирического сопротивления свай по Чухниггу
2025-05-22
056827

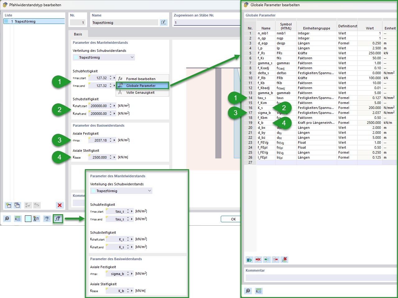
KB 001955 | Параметрическое моделирование свай | Параметрическая несущая способность сваи

KB 001955 | Параметрическое моделирование свай с использованием эмпирического сопротивления свай по Чухниггу

  • Геотехнический анализ
  • Сваи
  • Несущая способность сваи
  • Общие параметры
Используется в
  • Параметрическое моделирование свай с эмпирическими несущими способностями свай по Чушниггу
Поделиться