Сообщение об ошибке, в котором объясняется отсутствие взаимосвязи параметра материала в программном обеспечении для проектирования.
Сообщение об ошибке, в котором объясняется отсутствие взаимосвязи параметра материала в программном обеспечении для проектирования.
2025-05-28
056907

FAQ 005688 | Объяснение решения ошибки пользовательского материала

Сообщение об ошибке, в котором объясняется отсутствие взаимосвязи параметра материала в программном обеспечении для проектирования.

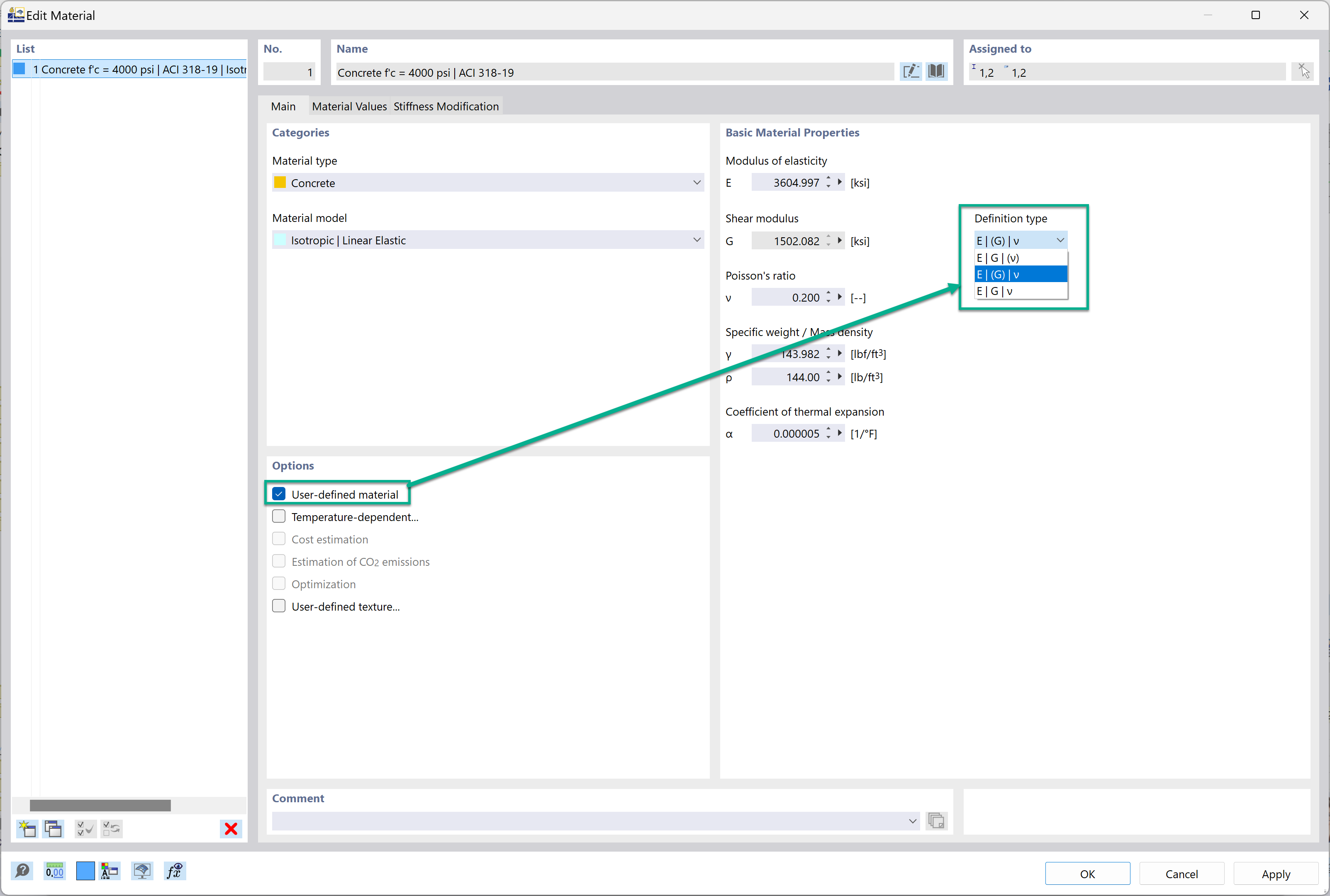
На изображении представлено сообщение об ошибке, связанное с созданием пользовательского материала в строительном программном обеспечении, касающееся неудовлетворённого соотношения E2G(1+v). В сообщении приведены рекомендации по обеспечению правильного вычисления свойств материала, выделены распространённые ошибки и изменения, необходимые для их исправления в процессе определения материала.
  • Материал
  • созданный пользователем
  • Сообщение об ошибке
  • Программное обеспечение для расчёта конструкций
  • Задание материала
  • Зависимость параметров
Используется в
  • Определение типа модуля упругости, модуля сдвига и коэффициента Пуассона
Поделиться