87x
005688
2025-06-06

Определение типа модуля упругости, модуля сдвига и коэффициента Пуассона

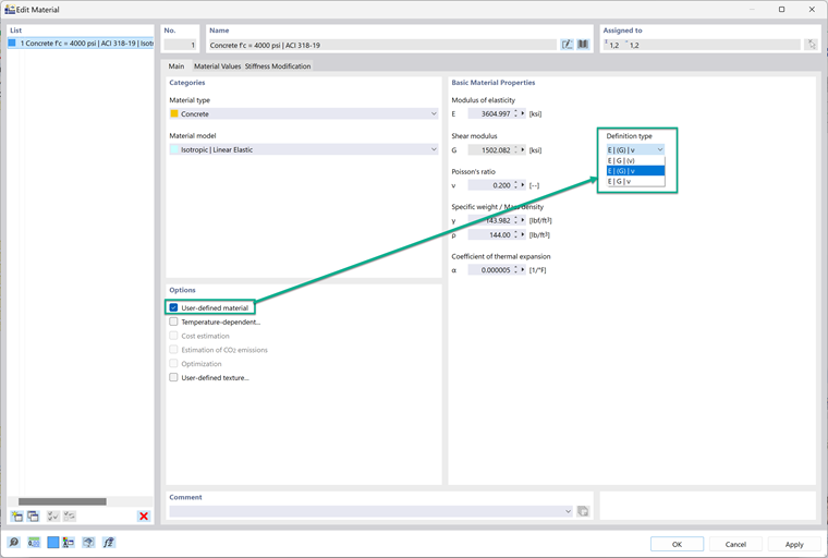
Когда я пытаюсь создать/отредактировать материал как пользовательский, я получаю сообщение об ошибке: «Соотношение E=2G(1+v) не выполняется…». Как мне обойти это сообщение об ошибке и продолжить использовать мой материал, определённый как это?


Ответ:

После установки пользовательского материала можно изменить тип определения; это контролирует, как модуль упругости, модуль сдвига и коэффициент Пуассона связаны друг с другом. В выпадающем меню есть три варианта. 1. E | G | (v) Этот вариант вычисляет коэффициент Пуассона на основе G и E. 2. E | (G) | v Этот вариант вычисляет G на основе E и коэффициента Пуассона. 3. E | G | v Этот вариант сохраняет все свойства независимыми друг от друга. Этот вариант лучше выбрать, если вы хотите, чтобы свойства были независимыми.

Это хорошее решение, если появляется следующее сообщение об ошибке: «Соотношение e=2G(1+v) не выполнено. Материал не может быть назначен поверхности или телу без выполнения соотношения. Пожалуйста, измените параметры материала.» Сделав все свойства материала независимыми друг от друга, вы устраняете эту ошибку.


Автор

Алекс отвечает за обучение клиентов, техническую поддержку и за разработку наших программ для североамериканского рынка.



;