FAQ 005689 | Могу ли я проектировать стержни с сечениями класса 4 в аддоне Стальное проектирование в соответствии с CSA S16?
FAQ 005689 | Могу ли я проектировать стержни с сечениями класса 4 в аддоне Стальное проектирование в соответствии с CSA S16?
2025-05-30
057011
  • RFEM 6
  • Расчёт стальных конструкций в RFEM 6
  • Стальные конструкции
    • Расчёт и проектирование конструкций
    • Расчёт на устойчивость
    • CSA S16

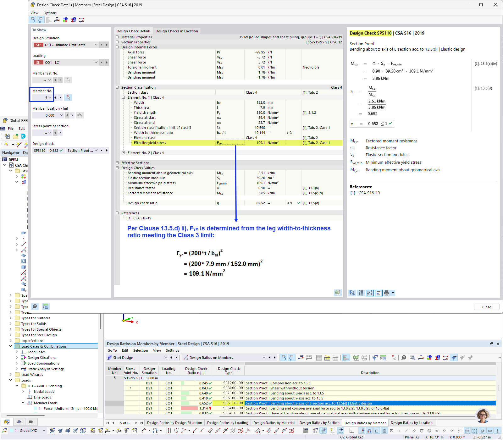
Вычисление эффективного напряжения течения

FAQ 005689 | Могу ли я проектировать стержни с сечениями класса 4 в аддоне Стальное проектирование в соответствии с CSA S16?

  • CSA S16 класс 4
  • Сечение класса 4
  • Стальное сечение
  • Расчёт класса 4
  • CSA S16
Используется в
  • Class 4 Sections According to CSA S16
Поделиться