216x
005689
2025-06-17

Class 4 Sections According to CSA S16

Can I design members with Class 4 sections according to CSA S16 in the Steel Design add-on?


Ответ:

Starting with RFEM version 6.10.0009, members with Class 4 sections can be designed according to CSA S16 (2014 and 2019) [1].
For members where both the web and flanges are classified as Class 4, design is carried out in accordance with CSA S136-16 [2].

A summary illustrating the design approach for different Class 4 sections is provided in Image 1.

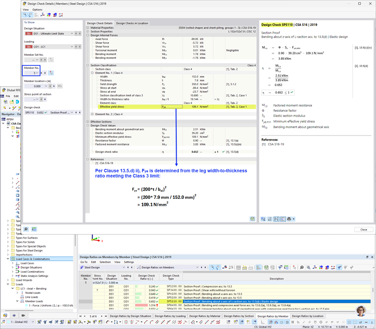
Image 2 presents an example calculation of the factored moment resistance, Mr, using the effective section modulus.

Image 3 shows an example calculation of the factored moment resistance, Mr, using the effective yield stress.


Автор

Cisca отвечает за обучение клиентов, техническую поддержку и за разработку наших программ для североамериканского рынка.

Ссылки


;