FAQ 005612 | Как задать подвижные нагрузки в RFEM 6?
FAQ 005612 | Как задать подвижные нагрузки в RFEM 6?
2025-06-03
057058
  • RFEM 6

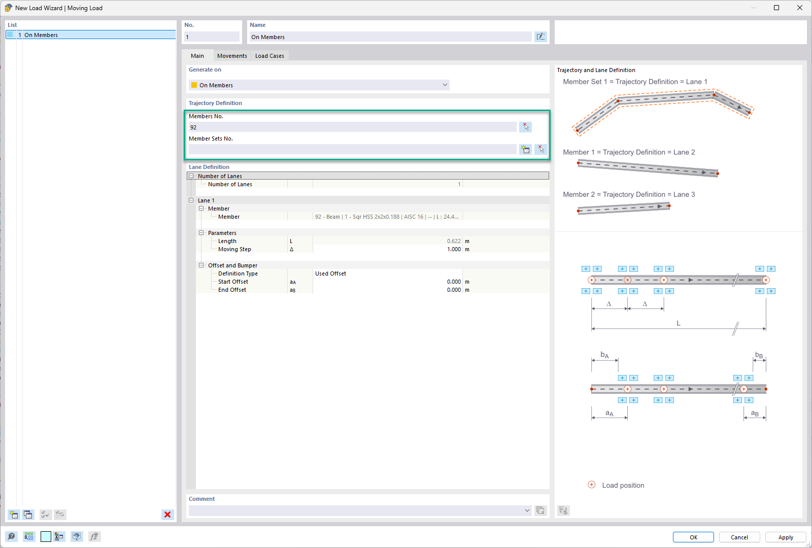
Выбор стержня или набора стержней - Подвижная нагрузка

FAQ 005612 | Как задать подвижные нагрузки в RFEM 6?

  • RFEM 6
  • Строительная инженерия
  • Подвижные нагрузки
  • Поворы элементов
  • Узловые ослабления
  • Мастера нагрузок
  • Линейные Освобождения
  • Загружения
Используется в
  • Подвижные нагрузки в RFEM 6
Поделиться