746x
005612
2025-06-03

Подвижные нагрузки в RFEM 6

Как задать подвижные нагрузки в RFEM 6?


Ответ:

Перемещающиеся нагрузки можно найти в папке Мастеры нагрузок в навигаторе данных или через меню Вставка. После открытия диалогового окна есть выпадающее меню, в котором вы можете выбрать, хотите ли вы применить перемещающуюся нагрузку к поверхности или элементу.
На вкладке Основное выберите желаемые поверхности. Путь для нагрузки должен быть определен как набор линий, нарисованных в модели. Далее определите количество полос, которое вы хотите задать. Для каждой полосы вы можете определить параметры вместе с смещением и/или буфером.


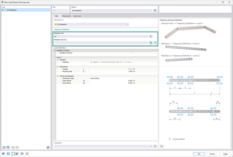
Для элемента или набора элементов просто выберите элемент(ы) или набор элементов, к которым нужно применить перемещающуюся нагрузку. Вы также можете создать набор элементов в этом диалоге, используя кнопку с иконкой "золотой звезды". В разделе Определение полос можно ввести "Шаг перемещения" и смещения. Посмотрите на бит-модель справа для ссылки на эти вводимые данные.

На вкладке Перемещения выберите определение полосы в таблице, затем создайте определение модели нагрузки в ячейке под столбцом Модель нагрузки. В этом диалоговом окне определения решается количество компонентов нагрузки. Для каждого компонента пользователь может задать следующее:

  • Тип нагрузки
  • Система координат
  • Направление нагрузки
  • Тип нагрузки
  • Позиции X и Y
  • Величина нагрузки

После этого можно применить фактор нагрузки. Вы также можете выбрать определение расстояния от предыдущей нагрузки или решить, является ли это перемещение независимым от предыдущей нагрузки.


На последней вкладке, Нагрузочные случаи, необходимые нагрузочные случаи будут сгенерированы автоматически.


Автор

Алекс отвечает за обучение клиентов, техническую поддержку и за разработку наших программ для североамериканского рынка.



;