FAQ 005701 | Как сохранить пользовательский материал в библиотеке материалов в RFEM 6?
FAQ 005701 | Как сохранить пользовательский материал в библиотеке материалов в RFEM 6?
2025-06-30
057600

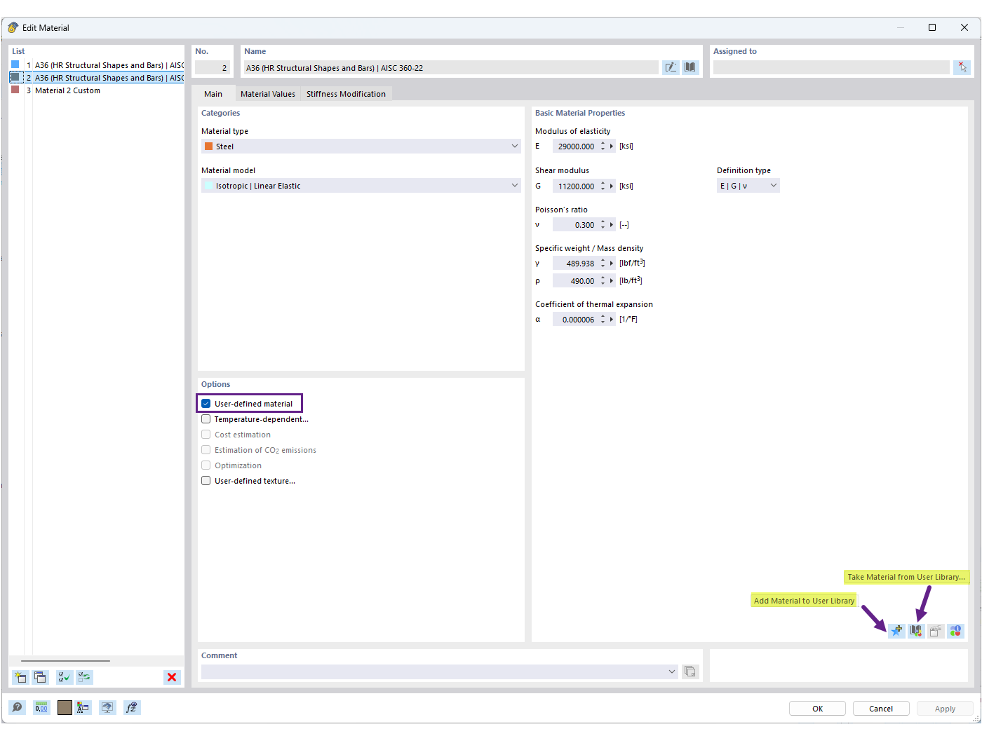
Сохранение пользовательского материала в библиотеке

FAQ 005701 | Как сохранить пользовательский материал в библиотеке материалов в RFEM 6?

  • Библиотека пользовательских материалов
  • Пользовательский материал
  • Библиотека материалов
Используется в
  • Пользовательская база данных материалов
Поделиться