166x
005701
2025-06-30

Пользовательская база данных материалов

Как сохранить заданный пользователем материал в библиотеке материалов RFEM 6?


Ответ:

Чтобы сохранить материал, определенный пользователем, в RFEM 6, у вас есть два варианта:

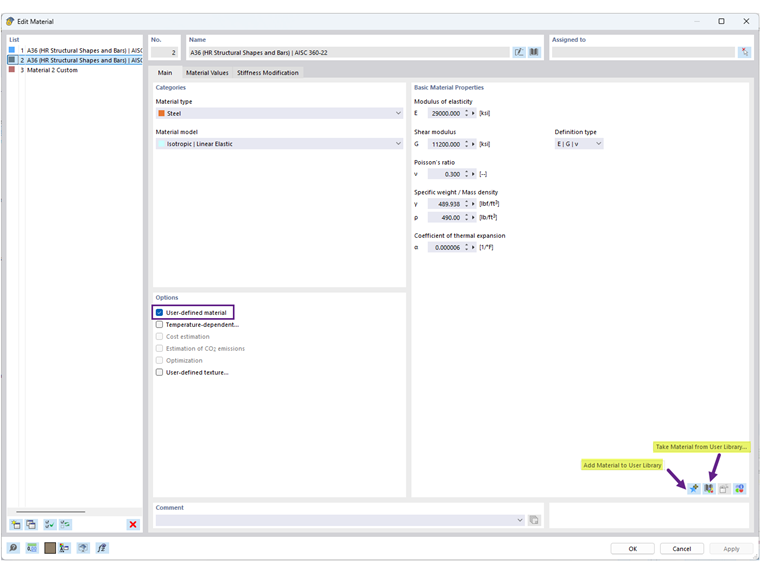
  1. Из диалогового окна Материалы: Измените существующий материал или создайте новый, затем нажмите на иконку "Добавить материал в библиотеку пользователя" (Изображение 1).
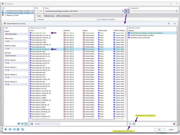
  2. Непосредственно в Библиотеке: Откройте библиотеку Материалов и используйте опцию "Создать материал в библиотеке пользователя" (Изображение 2).

После сохранения ваши материалы, определенные пользователем, будут отображаться зеленым цветом и будут доступны для использования в других моделях.

Расположение базы данных библиотеки материалов пользователя можно найти в разделе "Параметры программы". Вы также можете поделиться файлом DBM с другим пользователем для использования на другом компьютере. Получатель должен сохранить файл DBM в папке, указанной в настройках пути (Изображение 3).


Автор

Cisca отвечает за обучение клиентов, техническую поддержку и за разработку наших программ для североамериканского рынка.



;