FAQ 005701 | Как сохранить созданный мной материал в библиотеку материалов в RFEM 6?
FAQ 005701 | Как сохранить созданный мной материал в библиотеку материалов в RFEM 6?
2025-06-30
057601

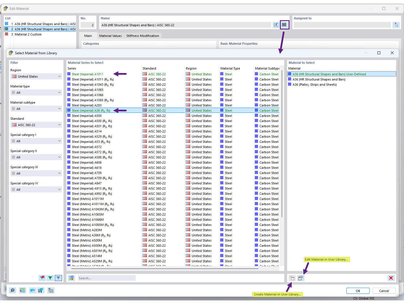
Создание материала в пользовательской библиотеке материалов

FAQ 005701 | Как сохранить созданный мной материал в библиотеку материалов в RFEM 6?

  • Библиотека пользовательских Материалов
  • Пользовательский материал
  • База данных материалов
Используется в
  • Пользовательская база данных материалов
Поделиться