KB 001966 | Расчёт на продавливание в RFEM 6 по ACI 318-19 и CSA A23.3:19 | Часть II
KB 001966 | Расчёт на продавливание в RFEM 6 по ACI 318-19 и CSA A23.3:19 | Часть II
2025-07-11
057735

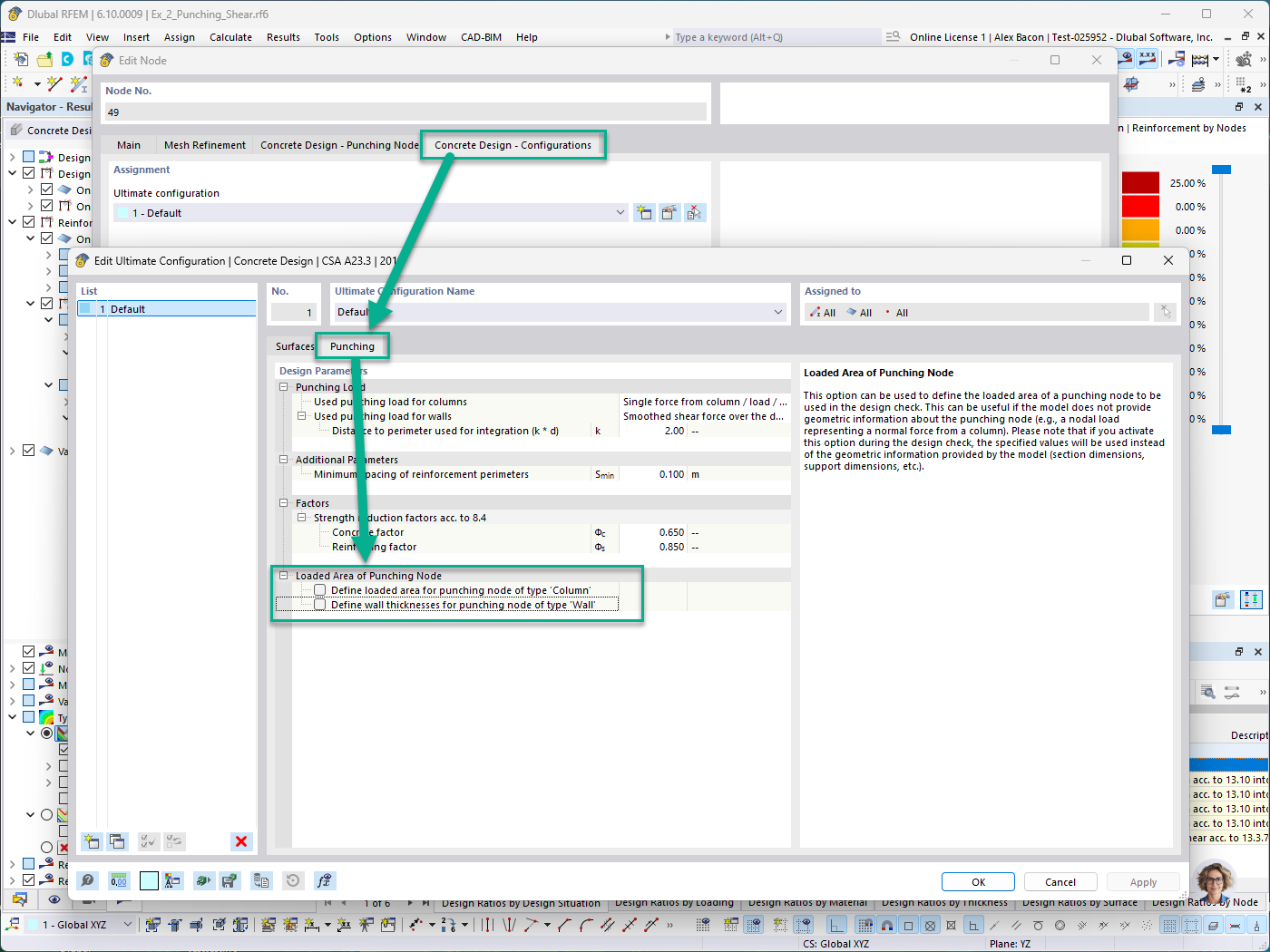
Расчёт железобетонных конструкций - Вкладка "Конфигурация" - Нагруженная площадь узла на продавливание для ручного задания колонн и стен

KB 001966 | Расчёт на продавливание в RFEM 6 по ACI 318-19 и CSA A23.3:19 | Часть II

Используется в
  • Расчёт на продавливание в RFEM 6 в соответствии с ACI 318-19 и CSA A23.3:19 | Часть II
Поделиться