621x
001966
2025-07-14

Расчёт на продавливание в RFEM 6 в соответствии с ACI 318-19 и CSA A23.3:19 | Часть II

Эта статья описывает новые улучшения, внесенные в расчет на продавливание в RFEM 6, расширяя начальный набор функций, обсужденный в Части I. Эти обновления соответствуют положениям ACI 318-19 и CSA A23.3:19, предлагая улучшенную точность и более широкие возможности проектирования.

Что нового

Для повышения точности и гибкости проверки на пробивное разрушение были реализованы следующие улучшения:

  • Поддержка ACI 318: Проверки двухсторонней (пробивной) прочности на сдвиг согласно ACI 318-19 Раздел 22.6 теперь доступны для соединений плита-колонна и аналогичных случаев.
  • Поддержка CSA A23.3: Односторонние и двухсторонние проверки прочности на сдвиг согласно CSA A23.3 Пункт 13.3.2 теперь включены.
  • Учет арматуры: Теперь проектирование пробивного сдвига учитывает арматуру, что приводит к более точным и менее консервативным результатам в армированных зонах. Ранее арматура не учитывалась в проектировании на двухсторонний сдвиг.
  • Улучшенные параметры ввода для арматуры: Пользователи теперь могут непосредственно определять двухстороннюю арматуру по узлам, включая как вертикальные арматурные стержни, так и анкерные нагелы.
  • Расширенные типы узлов: Проверки на пробивной сдвиг теперь могут выполняться как для колонн, так и для стен, которые составляют раму плиты. Размеры для колонны или стены могут быть введены вручную и используются только в проверках на пробивной сдвиг.
  • Расширенные проверки прочности: Программное обеспечение теперь вычисляет пробивную прочность как с арматурой, так и без нее, и оба результата отображаются в подробностях проектирования.
  • Проверки на соответствие кодексу: Выполняются дополнительные детальные и предельные проверки в соответствии с ACI 318-19 и CSA A23.3-19.

Новый ввод для двухсторонней арматуры на сдвиг

RFEM 6 теперь позволяет напрямую вводить двухстороннюю арматуру на сдвиг по узлам, обеспечивая детальный контроль за геометрией арматуры и повышая точность расчетов на пробивной сдвиг.
Для определения этой арматуры отредактируйте соответствующий узел и включите Проектирование на пробивной сдвиг.


Затем перейдите на вкладку Проектирование бетона – Узел пробивки, чтобы создать или отредактировать арматуру для пробивки.

На этой вкладке:

  • Вы можете указать материал и размер арматурного стержня (слева).
  • Вы можете выбрать тип арматуры (справа), выбрав между «Анкерный нагель» или «Вертикальный».

Дополнительные опции запланированы для будущих релизов RFEM 6.


На вкладке Размещение:

  • Введите количество периметров (np).
  • Определите количество анкерных нагелей в каждом направлении на периметр.
  • Расстояние между периметрами может быть указано как множитель толщины поверхности или с помощью ввода абсолютных значений (S1 и S).
  • Графический битмап справа показывает каждый ввод визуально для лучшего понимания.


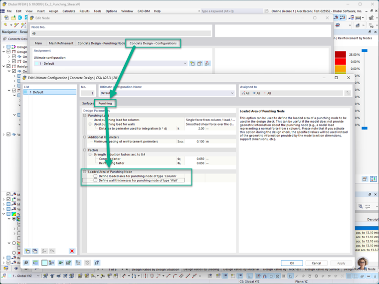
На вкладке Проектирование бетона – Конфигурации, загруженная область узла пробивки может быть определена вручную как для колонн, так и для стен. Сюда входит установка поперечных размеров колонны или стены, вписанных в узел.

Примечание: Когда эти ручные вводы активированы, они переопределяют фактическую геометрию модели во время проверок проектирования на пробивной сдвиг. Это позволяет проектировщикам моделировать особые или консервативные предположения, если это необходимо.


Для визуального отображения арматуры на пробивной сдвиг в модели перейдите в:
Навигатор отображения → Модель → Типы для бетона

Это графически покажет арматуру в узлах, где активировано проектирование на пробивной сдвиг. На изображении ниже синие символы представляют арматуру на пробивной сдвиг, которая была определена.

Расширенные проверки проектирования прочности на пробивку

Ранние версии RFEM 6 проводили проверки на пробивной сдвиг без явного учета арматуры. Последние улучшения теперь предлагают следующие возможности:

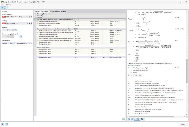
  • Включение арматуры в расчеты: Программа теперь включает арматуру в расчетах на пробивную прочность, обеспечивая более эффективные и точные результаты. Для целей сравнения RFEM 6 все еще выполняет расчет без арматуры, и оба результата доступны в Подробностях проектирования.
  • Проверки оформления арматуры: ПО теперь проверяет соответствие детализации требованиям кода, включая расстояния между стержнями, анкерные устройства и ограничения на арматуру в соответствии с ACI 318-19 и CSA A23.3:19.
  • Графическое отображение арматурных областей: Требуемые (Av,req) и предоставленные (Ap,prov) области арматуры теперь отображаются графически в соответствующих узлах, помогая пользователям визуально подтвердить соответствие требованиям проектирования.

Пример

Этот раздел демонстрирует упрощенный пример проектирования на пробивной сдвиг, смоделированный в RFEM 6, и сравнивает его результаты с расчетами вручную на основе ACI 318-19.
Сценарий:
Монолитный железобетонный широкий фундамент для внутренней колонны, подверженной концентрированной осевой нагрузке. Проектирование предполагает, что пробивной сдвиг определяет требуемую толщину фундамента, а вклад арматуры в прочность на сдвиг не учитывается.
Дано:

  • Факторная нагрузка, Pu = 1 кип (сжатие)
  • Стандарт проектирования: ACI 318-19


Шаг 1: Определение эффективной глубины (d)
Эффективная глубина, d, рассчитывается путем вычитания защитного слоя бетона и половины диаметра стержня из общей толщины плиты:

Шаг 2: Определение критического периметра (bo)
Критический периметр расположен на расстоянии d/2 от грани колонны:

Шаг 3: Определение прочности на пробивной сдвиг (vc)
Используя таблицу ACI 318-19 22.6.5.2, номинальное напряжение на сдвиг vc (без арматуры) равно минимуму из трех выражений:

Эти выражения можно упростить для ясности:

Где:
β – это отношение длинной стороны к короткой стороне колонны (или загруженной области):

αs, для внутренней колонны согласно ACI Раздел 22.6.5.3, равно 40:

Шаг 4: Расчет номинальной прочности на пробивной сдвиг
Номинальная прочность на пробивной сдвиг вычисляется как:

Где:
λ = 1.0 для обычного бетона (ACI 19.2.4.3)
λs, модификационный коэффициент размера, определяется из Раздела 22.5.5.1.3:

Используя эти значения:

Результат:
Проектная прочность на пробивной сдвиг (φVc) без арматуры составляет 563.273 кип.

RFEM 6 – Конструкция бетона – Результаты

Ниже приведен вывод проверки проектирования из аддона Конструкция бетона в RFEM 6. Эти результаты соответствуют примерной модели, приложенной в конце этой статьи.
RFEM 6 отображает пробивную прочность vc как значение давления (кип на квадратный дюйм). Чтобы сравнить с аналитическим результатом, умножьте это значение на критический периметр (bo), эффективную глубину (d) и коэффициент снижения прочности (φ).
Пример сравнения:
vc = 0.75 × 0.191 ки / кв.дюйм × 156.5 дюйм × 25.125 дюйм.
vc = 563.27 кип
Это совпадает с ручным расчетом 563.27 кип.


Заключение

С этими последними обновлениями RFEM 6 предлагает комплексный и соответствующий стандартам рабочий процесс проектирования на пробивной сдвиг в соответствии с ACI 318-19 и CSA A23.3-19. Основные улучшения включают:

  • Возможность определения специфической арматуры на сдвиг для узлов
  • Улучшенная точность проверок прочности за счет включения арматуры
  • Поддержка различных типов арматуры, включая вертикальные стержни и анкерные нагели

Эти функции значительно улучшают гибкость моделирования и надежность проектирования.

Для краткого обзора первоначальных инструментов проектирования на пробивной сдвиг, доступных в RFEM 6, пожалуйста, обратитесь к части I этой серии.
Ссылка на часть 1 проектирования продавливания


Автор

Алекс отвечает за обучение клиентов, техническую поддержку и за разработку наших программ для североамериканского рынка.

Ссылки
Ссылки


;