Требования к деталировке армирования на продавливание проверены для обеспечения надежности конструкции и соответствия нормам.
Требования к деталировке армирования на продавливание проверены для обеспечения надежности конструкции и соответствия нормам.
2025-07-11
057757

Проверка деталей арматуры

Требования к деталировке армирования на продавливание проверены для обеспечения надежности конструкции и соответствия нормам.

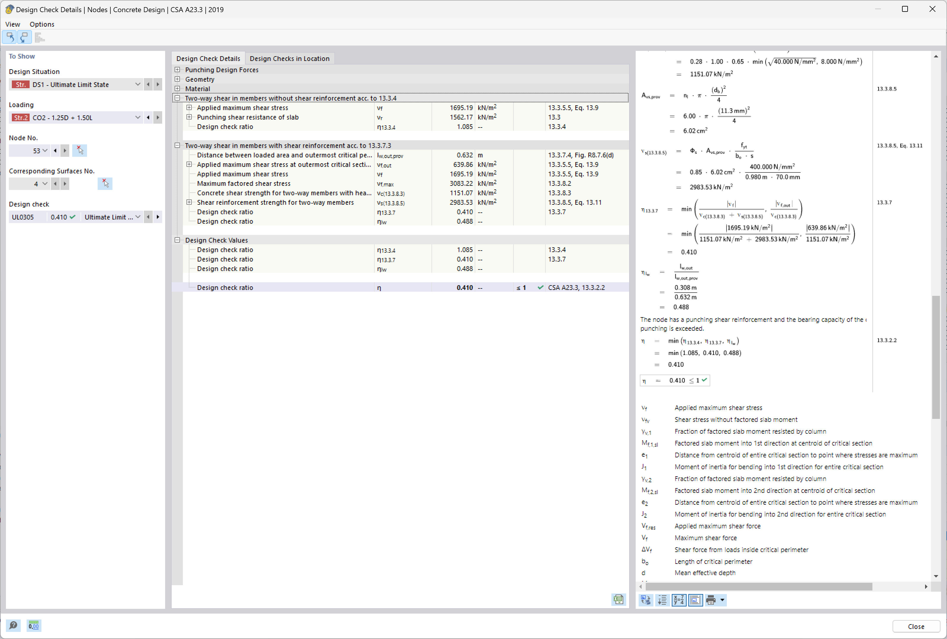
Изображение демонстрирует требования к армированию на продавливание в железобетонных конструкциях. Оно сосредоточено на оценке требований к проектированию, чтобы гарантировать соблюдение стандартов безопасности конструкций. Эти проверки важны для интеграции и расположения арматуры для предотвращения среза в критических зонах. Такие анализы гарантируют, что конструкции могут безопасно и эффективно выдерживать расчётные нагрузки.
  • Продавливание
  • Армирование
  • Прочность конструкции
  • Требования к детализации
  • Соответствие
Используется в
  • Расчёт на продавливание в RFEM 6 в соответствии с ACI 318-19 и CSA A23.3:19 | Часть II
Поделиться