Функция отображения сгенерированных нагрузок в подробном техническом виде
Функция отображения сгенерированных нагрузок в подробном техническом виде
2025-07-15
057789
  • RFEM 6
  • RSTAB 9

FAQ 005711 | Мастер нагрузок - показать сгенерированную нагрузку

Функция отображения сгенерированных нагрузок в подробном техническом виде

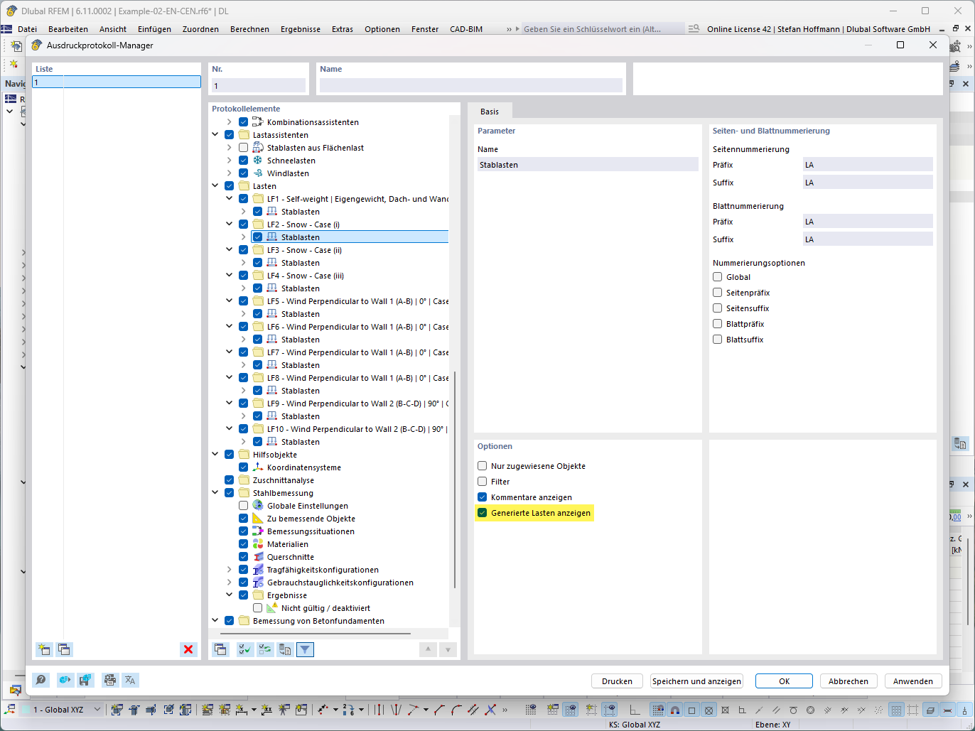
На изображении показана функция отображения сгенерированных нагрузок в числовом и техническом виде. Оно показывает подробное распределение нагрузок в среде расчёта конструкций, где визуализируются определённые нагрузки на модели.
  • Созданные нагрузки
  • Технический вид
  • Расчёт нагрузок
  • Модель конструкции
Используется в
  • Мастер нагрузок - Показать сгенерированную нагрузку
Поделиться