68x
005711
2025-07-15

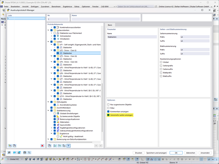
Мастер нагрузок - Показать сгенерированную нагрузку

Как таблично вывести сгенерированные нагрузки из мастеров нагрузок в протокол результатов?


Ответ:

Вам нужно только активировать опцию "Показать сгенерированную нагрузку" для соответствующих нагрузок в менеджере протокола выражений.


Автор

Г-н Хоффманн оказывает техническую поддержку клиентам Dlubal Software и отвечает за координацию всех технических запросов и действий.



;