Экран ввода для определения параметров защитного слоя бетона в программном обеспечении с расчёта фундаментов.
Экран ввода для определения параметров защитного слоя бетона в программном обеспечении с расчёта фундаментов.
2025-09-01
058703
  • RFEM 6
  • Железобетонные фундаменты для RFEM 6
  • Основания и фундаменты

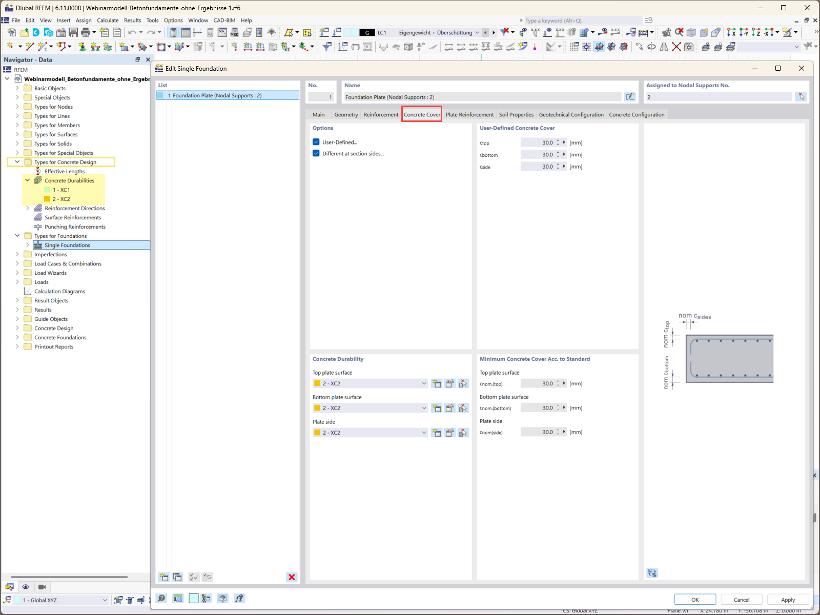
Указание защитного слоя бетона для фундаментов

Экран ввода для определения параметров защитного слоя бетона в программном обеспечении с расчёта фундаментов.

Изображение иллюстрирует интерфейс ввода данных для задания показателей защитного слоя бетона в аддоне Железобетонные фундаменты. Этот элемент необходим для обеспечения долговечности и защиты железобетона от воздействия внешних факторов. Интерфейс позволяет пользователям точно задавать различную величину защитного слоя для различных компонентов фундамента в соответствии с конкретными требованиями проекта.
  • Защитный слой бетона
  • Расчёт фудамента
  • Строительное ПО
  • Проектирование конструкций
  • Аддон «Расчёт бетонных фундаментов»
Используется в
  • Как спроектировать надёжные железобетонные фундаменты для ваших проектов: часть 1
Поделиться