582x
001981
2025-09-10

Как спроектировать надёжные железобетонные фундаменты для ваших проектов: часть 1

В этой статье будет показано, как использовать дополнение Concrete Foundations для создания фундаментов, которые можно дополнительно проектировать и оптимизировать с помощью дополнения в RFEM 6. Изучите пошаговый процесс проектирования различных типов фундаментов, обеспечивая соответствие международным стандартам структурной целостности и долговечности.

Фундаменты являются важнейшим элементом в проектировании конструкций, обеспечивая необходимую поддержку и стабильность зданий и инфраструктуры. Независимо от того, проектируете ли вы бетонный фундамент для металлического здания, работаете над проектированием фундамента для ветряной турбины или просто исследуете проектирование железобетонных конструкций, понимание основ проектирования бетонных фундаментов имеет ключевое значение. Для получения более детальной информации по этой теме ознакомьтесь с нашей статьей в Базе знаний:

Эта статья рассмотрит процесс создания бетонных фундаментов с помощью надстройки "Бетонные фундаменты" для RFEM 6. Используя этот мощный инструмент, инженеры могут обеспечить соответствие международным стандартам, таким как Еврокод 2 и Еврокод 7. Надстройка оптимизирует типы фундаментов, выбор материалов и геотехнические проверки, упрощая процесс проектирования и обеспечивая прозрачность.

Основные особенности надстройки "Бетонные фундаменты"

Надстройка "Бетонные фундаменты" улучшает процесс проектирования фундаментов, предлагая несколько ключевых функций, таких как:

  • Типы фундаментов: Проектирование армированных и неармированных фундаментных плит, стаканных фундаментов, блочных фундаментов и ступенчатых фундаментов с легкостью.
  • Геотехнические проверки: Выполнение необходимых проверок на несостоятельность грунта, сопротивление смещению, предел равновесия, подъемный предел и многое другое в соответствии с Еврокодом 7.
  • Проектирование железобетона: Детальные проверки на изгиб, сдвиговую прочность и минимальное армирование в соответствии с Еврокодом 2.
  • Графический и табличный вывод: Получите четкие визуализации и детализированные таблицы требований по армированию.
  • Прозрачность проектирования: Обеспечьте точность и ясность с конечными и эксплуатационными проверками предельных состояний.

Пошаговое руководство по созданию бетонных фундаментов в RFEM 6

Проектирование бетонных фундаментов с помощью надстройки "Бетонные фундаменты" является интуитивно понятным и эффективным. После активации (Изображение 1) надстройка становится доступной в Навигаторе данных RFEM 6 в папках Типы для фундаментов и Бетонные фундаменты (Изображение 2).

Шаг 1: Выберите тип фундамента

Для начала откройте окно Новый одиночный фундамент из папки "Типы для фундаментов" в Навигаторе данных RFEM 6 (Изображение 2), и выберите соответствующий тип фундамента из выпадающего меню (Изображение 3). Доступные типы фундаментов включают:

  • Фундаментная плита (с армированием или без него)
  • Блочные фундаменты (с гладкими или шероховатыми сторонами)
  • Стаканные фундаменты (с гладкими или шероховатыми сторонами)
  • Ступенчатый фундамент (с армированием или без него)

Для этого примера выберем армированную фундаментную плиту.

Шаг 2: Определите геометрию фундамента

После выбора типа фундамента укажите его геометрию. Для выбранной фундаментной плиты задайте размеры по направлениям X и Y и укажите толщину плиты (Изображение 4). Также можно определить эксцентриситет колонны над фундаментом и размеры колонны. Если фундамент назначен на узловую опору, эти данные автоматически извлекаются из существующей модели. Это гарантирует, что геометрия бесшовно интегрируется с другими инструментами RFEM 6, такими как надстройка Steel Joints при проектировании фундаментов для стального здания.

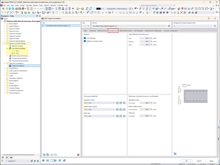
Шаг 3: Защитный слой бетона и долговечность

Защитный слой бетона определяется настройками долговечности бетона. Эти настройки можно получить из папки «Долговечность бетона» в Навигаторе данных. Если эти настройки уже были определены, защитный слой определяется автоматически. Отображается минимально необходимый защитный слой бетона, как указано в соответствующих стандартах. Кроме того, вы можете вручную определить защитный слой, выбрав опцию «Заданный пользователем», что позволяет задавать пользовательские значения для каждой стороны поперечного сечения.

Шаг 4: Определение армирования

На этом этапе выберите параметры армирования (сетку, арматуру или и то, и другое) и соответствующий материал (Изображение 6). Армирование играет важную роль в проектировании конструктивных фундаментов, обеспечивая, что фундамент может выдержать необходимые нагрузки. После выбора типа армирования можно дополнительно указать параметры армирования.

Например, в случае армированных фундаментных плит можно определить армирование верхней и нижней плиты (Изображение 7). Выбранный тип армирования в предыдущей вкладке определяет доступные варианты ввода в этом разделе. Для этого примера были выбраны и сетка, и арматура, и их соответствующие свойства были определены для верхнего и нижнего слоев (Изображения 7 и 8).

Шаг 5: Определение свойств грунта

Вкладка "Свойства грунта" позволяет определить основные свойства грунта. Вы можете смоделировать грунт как однослойный (или многослойный в будущих выпусках) и указать условия подземных вод, такие как дренированный или недренированный грунт (Изображение 9). Различные грунтовые материалы могут быть назначены для регионов, окружающих фундаментную плиту, таких как области под, сбоку и над плитой. Раздел «Параметры грунта» позволяет определить дополнительные характеристики грунта, включая углы трения, уровни грунтовых вод и толщину покрытия грунта.

Шаг 6: Настройте параметры проектирования

Две основные конфигурации проектирования должны быть определены:

  • Конфигурация геотехнического проектирования: Включает такие параметры, как проектная нагрузка, отказ грунта, скольжение, предел равновесия, предел подъема и эксцентриситет нагрузки. Вы можете выбрать существующую геотехническую конфигурацию, изменить ее или создать новую. Затем будет показан обзор, как на Изображении 10.
  • Конфигурация проектирования бетона: Здесь определяются параметры проектирования бетонных конструкций, включая сдвиговую прочность, минимальное и максимальное армирование и расположение секций проектирования. Снова, вы можете выбрать существующую геотехническую конфигурацию, изменить ее или создать новую (Изображение 11).

Заключительные слова

Таким образом, бетонные фундаменты были успешно созданы, и основные параметры проектирования были определены. В будущих статьях будут рассмотрены дальнейшие шаги в процессе анализа и проектирования, включая рассмотрение дополнительных нагрузок на фундамент, соответствующих комбинаций нагрузок и конкретных расчетов и проверок, необходимых для различных типов фундаментов. Эти знания помогут вам полностью оптимизировать ваше проектирование фундаментов для удовлетворения уникальных требований различных конструктивных условий и использовать отличные функции, которые предлагает надстройка "Бетонные фундаменты" для RFEM 6.


Автор

Irena Kirova отвечает за написание технических статей и техподдержку пользователей ПО Dlubal.

Ссылки


;