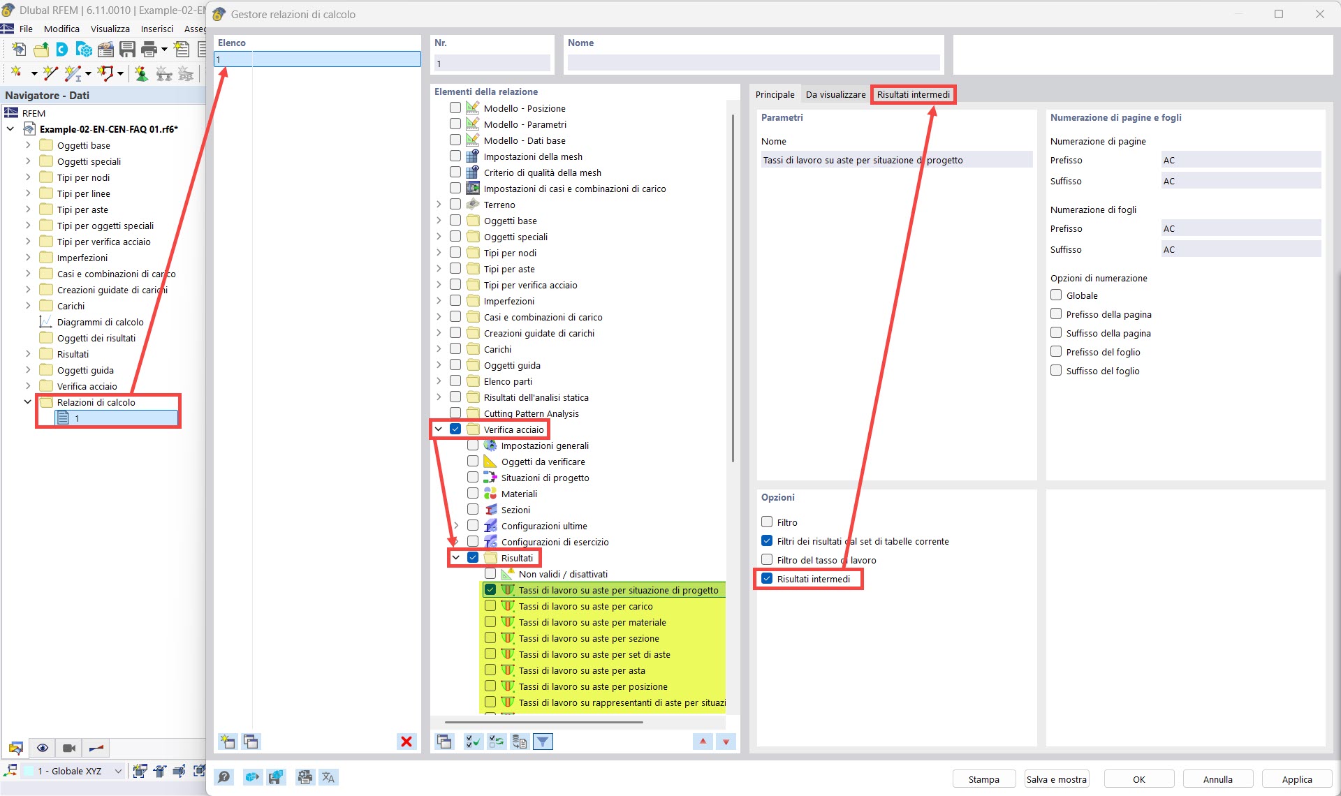
Диспетчер соотношений расчёта: Промежуточные результаты
Диспетчер соотношений расчёта: Промежуточные результаты
2025-09-12
058954
  • RFEM 6

Диспетчер связей между расчётами: Промежуточные результаты

Диспетчер соотношений расчёта: Промежуточные результаты

Используется в
  • Печать результатов расчёта в протоколе результатов
Поделиться