181x
005736
2025-09-12

Печать результатов расчёта в протоколе результатов

Мне нужно создать детализированный расчет с проверками конструктивных элементов. На мой взгляд, помимо итоговой таблицы с загрузками, это можно сделать с помощью расширенной функции «Расширенная информация» с нормативными формулами и результатами. Как это сделать?


Ответ:

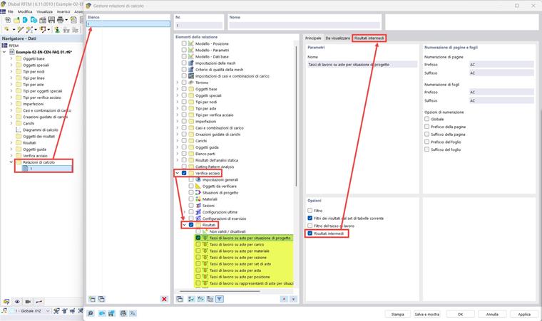
Чтобы получить доступ к диалоговому окну "Детали проверки", дважды щелкните на одной из проверок, перечисленных в таблице, или выберите проверку в таблице левой кнопкой мыши и нажмите на соответствующую кнопку "Детали проверки" на панели инструментов таблиц.

Из окна "Детали проверки" вы можете распечатать в расчетном отчете детали проверки в текстовой версии с явными формулами, нажав кнопку печати. Эту операцию следует проводить отдельно для каждой проверки, которую вы хотите показать в расчетном отчете. Чтобы распечатать детали проверки, учитывая все проверки одновременно, вы можете активировать опцию "Промежуточные результаты" в "Менеджере расчетных отчетов". В этом случае, детали проверки будут представлены в табличной, а не текстовой форме, но будут содержать всю информацию, показанную в окне "Детали проверки". На изображениях показаны результаты проверки для стальных стержней, но тот же процесс можно применить и к другим аддонам проверки.


Автор

Париде занимается обучением клиентов, технической поддержкой и непрерывным развитием программы для итальянского рынка.



;