Расчётные ситуации в RFEM 6 демонстрируют автоматические сочетания нагрузок для стеклянных конструкций на основе стандартов ASCE 7 и ASTM E1300-24.
Расчётные ситуации в RFEM 6 демонстрируют автоматические сочетания нагрузок для стеклянных конструкций на основе стандартов ASCE 7 и ASTM E1300-24.
2025-11-10
060023
  • RFEM 6
  • Стеклянные конструкции и фасады

Расчётные ситуации по стандарту ASCE 7

Расчётные ситуации в RFEM 6 демонстрируют автоматические сочетания нагрузок для стеклянных конструкций на основе стандартов ASCE 7 и ASTM E1300-24.

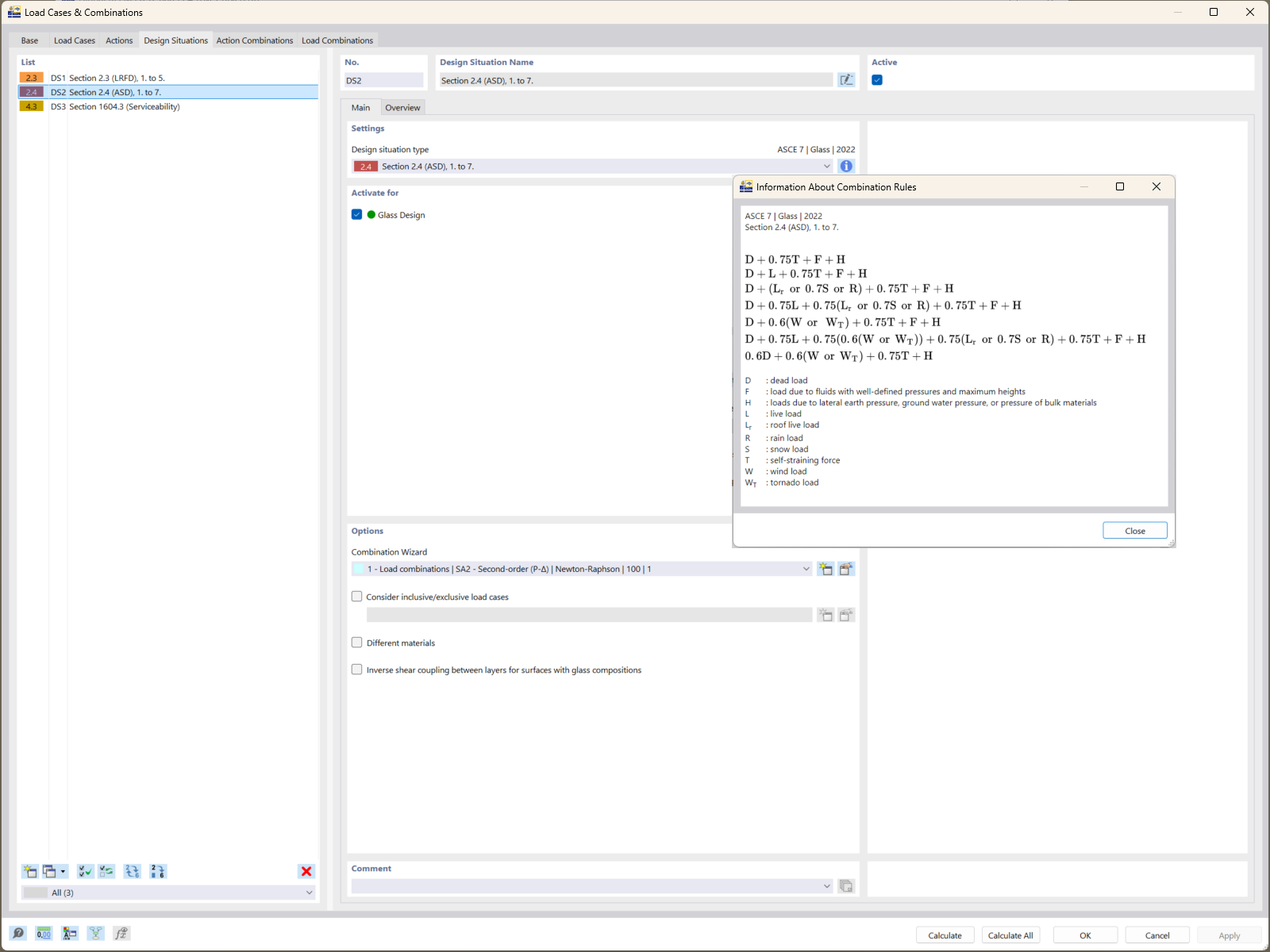
RFEM 6 показывает проектные ситуации, демонстрирующие автоматическое создание сочетаний нагрузок в соответствии с ASCE 7. В этих сочетаниях учитываются важные коэффициенты продолжительности нагрузки для стеклянных конструкций. Они интегрированы в расчёты прочности по ASTM E1300-24, обеспечивая точную оценку пределов растягивающих напряжений.
  • Сочетания нагрузок
  • ASCE 7
  • ASTM E1300-24
  • Конструкции из стекла
  • RFEM 6
  • Пределы растягивающих напряжений
Используется в
  • Расчёт стеклянных конструкций с использованием ASTM E1300-24 в RFEM 6: исчерпывающее руководство
Поделиться